Consultar e transformar dados

Concluído

Agora que você sabe como criar um warehouse e ingerir dados, pode começar a explorar e moldar esses dados para análise.

Os dados brutos raramente chegam no formato exato necessário para análise. Talvez seja necessário unir tabelas, filtrar linhas, agregar valores ou reestruturar dados antes que eles sejam úteis para relatórios. Um data warehouse do Fabric fornece duas ferramentas para este trabalho: o SQL query editor para T-SQL e o Visual query editor para uma abordagem sem código.

Consultar dados com o SQL query editor

O SQL query editor fornece uma experiência de consulta que inclui IntelliSense, preenchimento de código, realce de sintaxe, análise do lado do cliente e validação. Isso será familiar se você tiver experiência em escrever T-SQL em SQL Server Management Studio (SSMS) ou Azure Data Studio (ADS).

Para criar uma nova consulta, use o botão Nova consulta SQL no menu. O copilot para Data Warehouse está disponível no editor para ajudar a gerar consultas de linguagem natural, concluir código conforme você digitar e explicar ou corrigir consultas existentes.

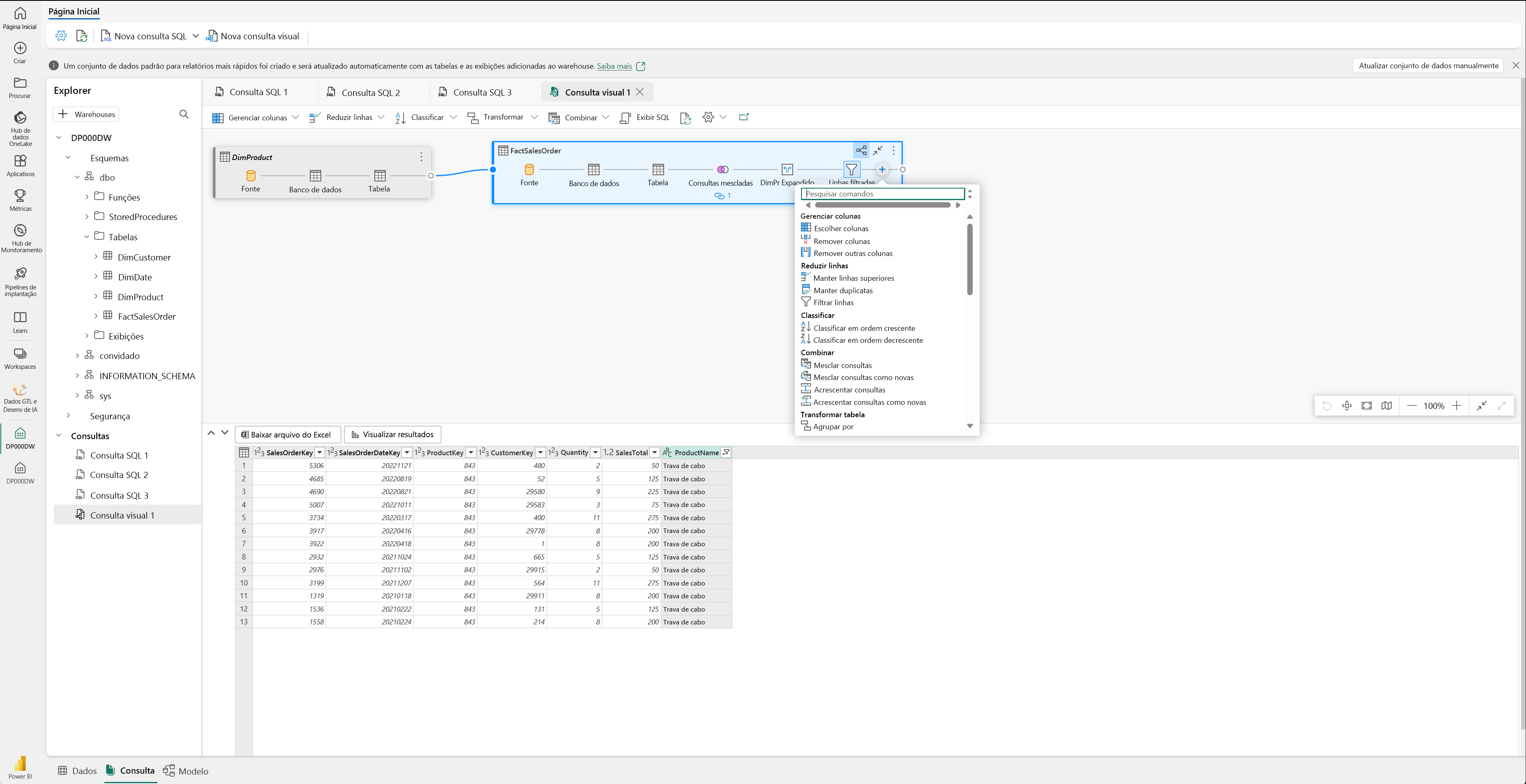
Consultar dados com o Visual query editor

O Visual query editor fornece uma experiência semelhante à exibição de diagrama online Power Query. Use o botão Nova consulta visual para criar uma nova consulta.

Arraste uma tabela do data warehouse para a tela a fim de começar o processo. Em seguida, você pode usar o menu Transformar na parte superior da tela para adicionar colunas, filtros e outras transformações. Você também pode usar o botão (+) no próprio visual para executar ações semelhantes.

Captura de tela do Editor de Consulta Visual.

Transformar dados com visões e procedures armazenadas

Além das consultas ad hoc, você pode salvar a lógica de transformação como objetos reutilizáveis no warehouse.

As exibições definem uma consulta salva que você pode referenciar como uma tabela. Use visualizações para padronizar como os analistas acessam dados, como combinar tabelas de fatos e dimensões em um formato de relatórios acessível ou filtrar linhas para um contexto comercial específico. Por exemplo:

Os procedimentos armazenados contêm a lógica T-SQL que você pode executar sob demanda. Use procedimentos armazenados para tarefas de transformação repetíveis, como carregar dados de preparo em tabelas finais ou aplicar regras de negócios.

Exibições e procedimentos armazenados também ajudam a tornar seus dados mais acessíveis para ferramentas alimentadas por IA. Os agentes de dados Copilot e Fabric IQ podem consultar visões como tabelas, portanto, padronizar o acesso a dados por meio de visões bem nomeadas melhora a precisão das consultas em linguagem natural.

O código a seguir mostra uma exibição de exemplo e a captura de tela mostra como usar o código no editor de consultas SQL do warehouse.

CREATE VIEW dbo.vw_SalesByRegion
AS
SELECT
    c.Region,
    SUM(f.SalesAmount) AS TotalSales,
    COUNT(f.OrderID) AS OrderCount
FROM dbo.FactSales AS f
INNER JOIN dbo.DimCustomer AS c
    ON f.CustomerKey = c.CustomerKey
GROUP BY c.Region;

Screenshot do SQL Editor de Consultas exibindo uma consulta T-SQL criando um view.