Compartilhar via


Exibição de diagrama

A exibição de diagrama oferece uma forma visual para preparar dados no editor do Power Query. Com essa interface, fica fácil criar consultas e visualizar o processo de preparação de dados. A exibição de diagrama simplifica a experiência de introdução à estruturação de dados. Ele acelera o processo de preparação de dados e ajuda você a entender rapidamente o fluxo de dados, tanto a "visão do panorama geral" de como as consultas estão relacionadas, quanto a "visão detalhada" das etapas de preparação de dados específicas em uma consulta.

Este artigo fornece uma visão geral das funcionalidades oferecidas pela exibição de diagrama.

Captura de tela da interface do Power Query com três consultas mostradas no modo de exibição de diagrama.

Esse recurso é habilitado selecionando Exibição de diagrama na guia Exibir na faixa de opções. Você também pode habilitar o modo de exibição de diagrama selecionando o ícone de exibição de diagrama no canto inferior direito do editor do Power Query. Com o modo de exibição de diagrama habilitado, o painel de etapas e o painel de consultas são recolhidos.

Captura de tela da opção de exibição de diagrama dentro da guia Exibir na faixa de opções do Power Query.

Captura de tela do ícone de exibição de diagrama na parte inferior direita do editor do Power Query.

Observação

Atualmente, a exibição de diagrama só está disponível no Power Query Online.

Criação de consultas usando a exibição de diagrama

A exibição de diagrama fornece uma interface visual para criar, exibir ou modificar consultas. Na exibição de diagrama, você pode se conectar a muitos tipos diferentes de fontes de dados usando a experiência de obter dados.

A exibição de diagrama também está conectada à Visualização de Dados e à faixa de opções para que você possa selecionar colunas na Visualização de Dados.

Você pode adicionar uma nova etapa em uma consulta, após a etapa atualmente selecionada, selecionando o botão + e, em seguida, pesquisar a transformação ou escolher o item no menu de atalho. Esses itens são as mesmas transformações que você encontra na faixa de opções do editor do Power Query.

Captura de tela mostrando um exemplo de uso do ícone de adição em uma consulta para adicionar uma nova etapa na consulta.

Quando você pesquisa e seleciona a transformação no menu de atalho, a etapa é adicionada à consulta.

Captura de tela da transformação Remover duplicatas adicionada por meio do uso do ícone de adição na consulta quando na exibição de diagrama.

Observação

Para saber mais sobre como criar consultas no Editor de consultas usando a faixa de opções do editor do Power Query ou a visualização de dados, acesse Início Rápido do Power Query.

Ações de nível de consulta

Você pode executar duas ações rápidas em uma consulta: expandir/recolher uma consulta e realçar consultas relacionadas. Essas ações rápidas aparecem em uma consulta ativa selecionada ou ao passar o mouse sobre uma consulta.

Captura de tela de botões de ação rápida em uma consulta, conforme mostrado no modo de exibição de diagrama.

Você pode executar mais ações no nível da consulta, como duplicar, referência e assim por diante, selecionando o menu de contexto do nível da consulta (os três pontos verticais). Você também pode clicar com o botão direito do mouse na consulta para acessar o mesmo menu de contexto.

Captura de tela do menu contextual de consulta com mais ações de nível de consulta fornecidas.

Expandir ou recolher consulta

Para expandir ou recolher uma consulta, clique com o botão direito do mouse na consulta e selecione Expandir/Recolher no menu de contexto da consulta. Você também pode clicar duas vezes na consulta para expandir ou recolhê-la.

Captura de tela enfatizando o botão de recolhimento no menu de contexto da consulta.

Para ver todas as consultas relacionadas a uma determinada consulta, clique com o botão direito do mouse em uma consulta e selecione Realçar consultas relacionadas. Você também pode selecionar o botão realçar consultas relacionadas no canto superior direito de uma consulta.

Captura de tela destacando o botão de consultas relacionadas na parte superior da consulta Principais clientes dos EUA e dentro do menu de contexto.

Por exemplo, se você selecionar o botão realçar consultas relacionadas na consulta Principais Clientes dos EUA, as consultas Clientes e Pedidos serão realçadas.

Captura de tela com as consultas relacionadas realçadas para a consulta Principais Clientes dos EUA dentro da exibição de diagrama.

consulta Delete

Para excluir uma consulta, clique com o botão direito do mouse em uma consulta e selecione Excluir no menu de contexto. Outro pop-up solicita que você confirme a exclusão.

Captura de tela da opção de exclusão dentro do menu contextual da consulta enfatizada.

Renomear consulta

Para renomear uma consulta, clique com o botão direito do mouse em uma consulta e selecione Renomear no menu de contexto.

Captura de tela da opção de renomeação dentro do menu contextual da consulta enfatizada.

Habilitar carga

Para garantir que os resultados fornecidos pela consulta estejam disponíveis para uso downstream, como na criação de relatórios, por padrão, Habilitar carregamento é definido como verdadeiro. Caso precise desabilitar o carregamento em uma determinada consulta, clique com o botão direito do mouse em uma consulta e selecione Habilitar carregamento. As consultas em que Habilitar carga está definida como false são exibidas com um contorno cinza.

Captura de tela da opção de ativação de carregamento dentro do menu contextual da consulta enfatizada.

Duplicata

Para criar uma cópia de uma determinada consulta, clique com o botão direito do mouse na consulta e selecione Duplicar. Uma nova consulta duplicada aparece no modo de exibição de diagrama.

Captura de tela da opção duplicada dentro do menu contextual da consulta enfatizada.

Referência

Fazer referência a uma consulta cria uma nova consulta. A nova consulta usa as etapas da consulta anterior sem precisar duplicar a consulta. Além disso, todas as alterações na consulta original são transferidas para a consulta referenciada. Para referenciar uma consulta, clique com o botão direito do mouse na consulta e selecione Referenciar.

Captura de tela da opção de referência dentro do menu contextual da consulta enfatizada.

Mover para o grupo

Você pode criar pastas e mover as consultas para essas pastas para fins de organização. Essas pastas são chamadas de grupos. Para mover uma determinada consulta para um Grupo de consultas, clique com o botão direito do mouse em uma consulta e selecione Mover para o grupo. Você pode optar por mover as consultas para um grupo existente ou criar um grupo de consultas.

Captura de tela da opção de mover para o grupo dentro do menu contextual da consulta enfatizada.

Você pode ver os grupos de consultas acima da caixa de consulta na exibição de diagrama.

Captura de tela do ícone e do rótulo que especifica o grupo para o qual a consulta é movida.

Criar função

Quando você precisa aplicar o mesmo conjunto de transformações em diferentes consultas ou valores, a criação de funções personalizadas do Power Query pode ser valiosa. Para saber mais sobre funções personalizadas, acesse Usar funções personalizadas. Para converter uma consulta em uma função reutilizável, clique com o botão direito do mouse em uma determinada consulta e selecione Criar função.

Captura de tela da opção de função create dentro do menu contextual da consulta enfatizada.

Converter em parâmetro

Um parâmetro fornece a flexibilidade para alterar dinamicamente a saída de suas consultas dependendo do valor e promove a reutilização. Para converter um valor não estruturado, como data, texto, número e assim por diante, clique com o botão direito do mouse na consulta e selecione Converter em Parâmetro.

Opção Converter em parâmetro dentro do menu de contexto da consulta.

Observação

Para saber mais sobre parâmetros, acesse Parâmetros do Power Query.

Editor avançado

Com o editor avançado, você pode exibir o código que o editor do Power Query está criando com cada etapa. Para exibir o código de uma determinada consulta, clique com o botão direito do mouse na consulta e selecione Editor avançado.

Captura de tela da opção de editor avançado dentro do menu contextual de consulta enfatizada.

Observação

Para saber mais sobre o código usado no editor avançado, acesse Especificação da linguagem M do Power Query.

Editar nome e descrição da consulta

Para editar o nome de uma consulta ou adicionar uma descrição, clique com o botão direito do mouse em uma consulta e selecione Propriedades.

Captura de tela da opção de propriedades dentro do menu contextual da consulta enfatizada.

Essa ação abre uma caixa de diálogo na qual você pode editar o nome da consulta ou adicionar ou modificar a descrição da consulta.

Captura de tela da janela de propriedades da consulta para a consulta Principais Funcionários por Clientes com uma Descrição personalizada.

As consultas com uma descrição de consulta têm uma funcionalidade (ícone i). Você pode ver a descrição da consulta focalizando perto do nome da consulta.

Captura de tela do ícone de affordance ou ***i*** ao lado do nome da consulta que, quando focalizado, exibe a descrição da consulta.

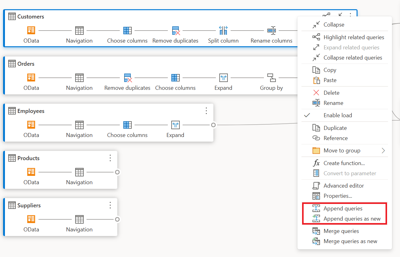
Acrescentar consultas/Acrescentar consultas como novas

Para acrescentar ou executar uma UNIÃO de consultas, clique com o botão direito do mouse em uma consulta e selecione Acrescentar consultas. Essa ação exibe a caixa de diálogo Anexar , na qual você pode adicionar mais tabelas à consulta atual. Acrescentar consultas como novas também exibe a caixa de diálogo Anexar , mas permite acrescentar várias tabelas a uma nova consulta.

Captura de tela das opções de consultas de acréscimo dentro do menu contextual de consulta enfatizada.

Observação

Para saber mais sobre como acrescentar consultas no Power Query, acesse Acrescentar consultas.

Mesclar consultas/Mesclar consultas como novas

Para mesclar ou fazer JUNÇÃO de consultas, clique com o botão direito do mouse em uma consulta e selecione Mesclar consultas. Essa ação exibe a caixa de diálogo Mesclar , com a consulta selecionada como a tabela à esquerda da operação de mesclagem. Mesclar consultas como novas também exibe a caixa de diálogo Mesclar , mas permite mesclar duas tabelas em uma nova consulta.

Captura de tela das opções de consultas de mesclagem dentro do menu contextual de consulta enfatizada.

Observação

Para saber mais sobre como mesclar consultas no Power Query, acesse Visão geral de mesclar consultas.

Ações de nível de etapa

Ao clicar com o botão direito do mouse em uma etapa, você poderá executar ações de nível de etapa, como Editar configurações, Renomear e assim por diante.

Captura de tela das ações de nível de etapa exibidas no menu contextual após clicar com o botão direito do mouse em uma etapa.

Editar configurações

Para editar as configurações de nível de etapa, clique com o botão direito do mouse na etapa e escolha Editar configurações. Ou você pode clicar duas vezes na etapa (que tem configurações de etapa) e ir diretamente para a caixa de diálogo de configurações. Na caixa de diálogo de configurações, você pode ver ou alterar as configurações de nível de etapa. Por exemplo, a imagem a seguir mostra a caixa de diálogo de configurações da etapa Dividir coluna.

Captura de tela da caixa de diálogo de configurações para a etapa Dividir coluna de uma consulta.

Renomear etapa

Para renomear uma etapa, clique com o botão direito do mouse na etapa e selecione Renomear. Essa ação abre a caixa de diálogo Definir propriedades. Insira o nome desejado e selecione OK.

Captura de tela da opção de renomeação dentro do menu contextual do nível da etapa após clicar com o botão direito do mouse em uma etapa.

Excluir etapa

Para excluir uma etapa, clique com o botão direito do mouse na etapa e selecione Excluir. Para excluir uma série de etapas até o final, clique com o botão direito do mouse na etapa e selecione Excluir até o fim.

Captura de tela das opções Excluir e Excluir até o final dentro do menu contextual do nível da etapa após clicar com o botão direito do mouse em uma etapa.

Mover para Antes/Mover para Depois

Para mover uma etapa para uma posição anterior, clique com o botão direito do mouse em uma etapa e selecione Mover para Antes. Para mover uma etapa para uma posição posterior, clique com o botão direito do mouse em uma etapa e selecione Mover para Depois.

Captura de tela das opções Mover antes e Mover depois dentro do menu contextual do nível da etapa após clicar com o botão direito do mouse em uma etapa.

Extrair anterior

Para extrair todas as etapas anteriores em uma nova consulta, clique com o botão direito do mouse na primeira etapa que você não deseja incluir na consulta e selecione Extrair anterior.

Captura de tela da opção Extrair anterior dentro do menu contextual do nível da etapa após clicar com o botão direito do mouse em uma etapa.

Exitar nome e descrição da etapa

Para adicionar descrições de etapas, clique com o botão direito do mouse em uma etapa em uma consulta e escolha Propriedades.

Captura de tela da opção Propriedades dentro do menu contextual do nível da etapa após clicar com o botão direito do mouse em uma etapa.

Essa ação abre uma caixa de diálogo na qual você pode adicionar a descrição da etapa. Essa descrição da etapa é útil quando você volta à mesma consulta após alguns dias ou quando compartilha suas consultas ou fluxos de dados com outros usuários.

Captura de tela da janela Propriedades da etapa com o nome 'Linhas filtradas' e uma descrição que diz 'Filtrar por EUA'.

Ao passar o mouse sobre cada etapa, você exibe um texto explicativo que mostra o rótulo da etapa, o nome da etapa e as descrições da etapa (que foram adicionadas).

GIF animado mostrando as descrições no nível da etapa para as etapas com os nomes

Ao selecionar uma etapa, você pode exibir a visualização de dados correspondente para aquela etapa.

Expandir e recolher consultas

Para garantir que você possa ver suas consultas na exibição de diagrama, você pode recolher as que você não está trabalhando ativamente e expandir as que você tem interesse. Expanda ou recolha consultas selecionando o botão Expandir/Recolher no canto superior direito de uma consulta. Como alternativa, clicar duas vezes em uma consulta expandida recolhe a consulta e vice-versa.

Captura de tela do botão Recolher no canto superior direito da consulta no modo de exibição de diagrama.

Você também pode expandir ou recolher uma consulta selecionando as ações de nível de consulta no menu de contexto da consulta.

Captura de tela da opção Recolher dentro do menu de contexto da consulta depois de clicar com o botão direito do mouse na consulta.

Para expandir ou recolher todas as consultas, selecione o botão Expandir tudo/Recolher tudo próximo das opções de layout no painel da exibição de diagrama.

Captura de tela do botão Expandir tudo/recolher todas as consultas no canto inferior direito do painel de exibição de diagrama.

Você também pode clicar com o botão direito do mouse em qualquer espaço vazio no painel de exibição de diagrama para exibir um menu de contexto para expandir ou recolher todas as consultas.

Captura de tela do menu Contextual que mostra as opções Expandir tudo e Recolher todas as consultas.

No modo recolhido, você pode examinar rapidamente as etapas da consulta, passando o mouse sobre o número de etapas da consulta. Você pode selecionar essas etapas para navegar até uma etapa específica dentro da consulta.

Texto explicativo mostrando as etapas disponíveis na consulta Clientes, depois de passar o mouse sobre o rótulo do número de etapas na consulta.

Opções de layout

Há cinco opções de layout disponíveis na exibição de diagrama: reduzir, ampliar, minimapa, tela inteira, ajustar à exibição e redefinir.

Diminua e aumente o zoom

Com essa opção, você pode ajustar o nível de zoom e reduzir ou ampliar para exibir todas as consultas na exibição de diagrama.

Botão reduzir ou ampliar disponível no canto inferior ao lado direito do painel da exibição de diagrama.

Minimapa

Com essa opção, você pode ativar ou desativar o minimapa da exibição de diagrama. Mais informações: Mostrar minimapa

Botão minimapa disponível no canto inferior ao lado direito do painel da exibição de diagrama.

Tela inteira

Com essa opção, você pode exibir todas as consultas e suas relações por meio do modo Tela inteira. O painel da exibição de diagrama se expande para a tela inteira e o painel de visualização de dados, o painel de consultas e o painel de etapas permanecem recolhidos.

Botão tela inteira disponível no canto inferior ao lado direito do painel da exibição de diagrama.

Ajustar à exibição

Com essa opção, você pode ajustar o nível de ampliação para que todas as consultas e suas relações possam ser totalmente exibidas na exibição de diagrama.

Botão Ajustar à exibição disponível no canto inferior ao lado direito do painel da exibição de diagrama.

Reset

Com essa opção, você pode redefinir o nível de ampliação de volta para 100% e redefinir o painel posicionando-o no canto superior à esquerda.

Botão Redefinir disponível no canto inferior ao lado direito do painel da exibição de diagrama.

Exibir relações de consulta

Para exibir todas as consultas relacionadas a uma determinada consulta, selecione o botão Realçar consultas relacionadas. Por exemplo, ao selecionar o botão realçar consultas relacionadas na consulta Principais Clientes dos EUA, as consultas Clientes e Pedidos são realçadas.

Captura de tela das consultas realçadas relacionadas aos principais clientes dos EUA (pedidos e clientes) depois de selecionar o botão Realçar consultas relacionadas.

Você também pode selecionar o dongle à esquerda de uma consulta específica para ver as consultas diretas e indiretas referenciadas.

Captura de tela das consultas realçadas relacionadas aos Principais Clientes dos EUA depois de selecionar o dongle pequeno na consulta Principais Clientes dos EUA.

Da mesma forma, você pode selecionar o dongle à direita para exibir as consultas dependentes diretas e indiretas.

Captura de tela do texto explicativo que exibe as consultas dependentes diretas e dependentes indiretas depois de selecionar o dongle correto da consulta Clientes.

Você também pode passar o mouse sobre o ícone de link abaixo de uma etapa para exibir um texto explicativo que mostra as relações da consulta.

Consultas referenciadas estão listadas em um texto explicativo após passar o mouse sobre o ícone de link abaixo de uma etapa.

Configurações de exibição de diagrama

Há duas maneiras de modificar as configurações da exibição de diagrama. A primeira maneira é selecionar a metade inferior do botão Exibição de Diagrama dentro da guia Exibir na faixa de opções.

A captura de tela mostra as configurações de exibição de diagrama após a abertura do botão de exibição de diagrama na faixa de opções Exibir.

A segunda maneira de modificar as configurações de exibição de diagrama é clicar com o botão direito do mouse em uma parte em branco da tela de fundo da exibição de diagrama.

A captura de tela mostra a configuração de exibição de diagrama após um clique com o botão direito do mouse sobre a parte em branco do plano de fundo.

Rótulos de etapas e nomes de etapas

A exibição de diagrama mostra rótulos de etapa por padrão.

Captura de tela dos rótulos de etapa exibidos no modo de exibição de diagrama.

Você pode alterar as configurações de exibição de diagrama para mostrar nomes de etapas para correspondência com as etapas aplicadas no painel de configurações da consulta.

Captura de tela das configurações de exibição de diagrama na guia de exibição com Mostrar nomes de etapas enfatizados.

Os nomes das etapas agora são exibidos na visualização do diagrama.

Os nomes de etapa são exibidos na exibição de diagrama.

Ao selecionar Realçar automaticamente consultas relacionadas nas configurações de exibição de diagrama, as consultas relacionadas são sempre realçadas para que você possa ver visualmente melhor as dependências da consulta.

Captura de tela do modo de exibição Diagrama mostrando um realce azul claro para consultas relacionadas entre si.

Exibição compacta

Quando você tem consultas com várias etapas, pode ser complicado rolar horizontalmente para exibir todas as etapas no visor.

Captura de tela do modo de exibição Diagrama mostrando uma consulta com muitas etapas, exigindo um nível de zoom baixo para exibir todas as etapas.

Para resolver esse problema, o modo de exibição de diagrama oferece o modo de exibição compacto, que compacta as etapas de cima para baixo, em vez de da esquerda para a direita. Essa exibição pode ser especialmente útil quando você tem consultas com várias etapas, para que o maior número possível de consultas seja exibido na janela de exibição.

Captura de tela do modo de exibição Diagrama mostrando uma consulta no modo de exibição compacto, em que as etapas são exibidas de cima para baixo em vez de da esquerda para a direita.

Para habilitar esse modo de exibição, navegue até as configurações de exibição do diagrama e selecione a Exibição compacta dentro da guia Exibir na faixa de opções.

Configurações da exibição de diagrama com a seleção da exibição compacta em uma caixa vermelha.

Mostrar minimapa

Depois que o número de consultas começar a exceder a exibição de diagrama, você poderá usar as barras de rolagem na parte inferior e à direita da exibição de diagrama para rolar pelas consultas. Outro método de rolagem é usar o controle de minimapa da exibição de diagrama. O controle de minimapa permite que você acompanhe o "mapa" geral do fluxo de dados e navegue rapidamente, enquanto examina uma área específica do mapa na área de exibição do diagrama principal.

Para abrir o minimapa, selecione Mostrar minimapa no menu da exibição de diagrama ou selecione o botão minimapa nas opções de layout.

Captura de tela das configurações de exibição de diagrama com seleção de exibição compacta enfatizada.

Clique com o botão direito do mouse e segure o retângulo no minimapa e movimente o retângulo para se mover na exibição de diagrama.

Mostrar animações

Quando o item de menu Mostrar animações é selecionado, as transições dos tamanhos e posições das consultas são animadas. Essas transições são mais fáceis de ver ao recolher ou expandir as consultas ou ao alterar as dependências de consultas existentes. Quando desmarcadas, as transições são imediatas. As animações ficam ativadas por padrão.

Animação mostrando a diferença entre Mostrar animações sendo selecionadas ou desmarcadas.

Maximizar a visualização de dados

Talvez você queira ver mais dados na visualização de dados para entender e analisar os dados. Para fazer isso, expanda a visualização de dados para que a quantidade de dados anterior seja exibida na visualização de dados sem sair da exibição de diagrama.

Captura de tela da visualização de dados com as setas para cima e para baixo Expandir e Contrair no canto superior esquerdo enfatizado.

Expandir ou recolher todas as consultas

Por padrão, as consultas no modo de exibição de diagrama são recolhidas. Existem opções para expandir ou recolher cada consulta em uma única seleção.

Captura de tela mostrando um botão e uma dica de ferramenta para expandir todas as consultas no canto inferior direito da exibição de diagrama.

Você também pode expandir ou recolher consultas relacionadas usando o menu de contexto do nível de consulta.

Captura de tela do menu de contexto do nível de consulta do modo de exibição de diagrama com as consultas relacionadas Expandir ou Recolher enfatizadas.

Seleção múltipla de consultas

Você seleciona várias consultas no modo de exibição de diagrama mantendo pressionada a tecla Ctrl e selecionando consultas. Depois de selecionar várias vezes, clicar com o botão direito do mouse mostra um menu de contexto que permite executar operações como mesclar, anexar, mover para agrupar, expandir e recolher e muito mais.

Captura de tela da visualização do diagrama com duas consultas multi-selecionadas e um menu de contexto exibindo diferentes operações.

Renomeação embutida

Você pode clicar duas vezes no nome da consulta para renomeá-la.

Captura de tela do modo de exibição de diagrama mostrando como clicar duas vezes no nome da consulta torna o nome editável.

Clicar duas vezes no nome da etapa permite renomear a etapa, desde que a configuração da exibição de diagrama esteja mostrando nomes de etapas.

Captura de tela da visualização do diagrama mostrando como clicar duas vezes no nome da etapa torna o nome editável.

Quando os rótulos de etapa são exibidos na exibição de diagrama, clicar duas vezes no rótulo da etapa mostrará a caixa de diálogo para renomear o nome da etapa e fornecer uma descrição.

Captura de tela da exibição do diagrama mostrando um modal onde as propriedades e a descrição da etapa podem ser editadas.

Acessibilidade

A exibição de diagrama dá suporte a recursos de acessibilidade, como navegação por teclado, modo de alto contraste e suporte a leitor de tela. A tabela a seguir descreve os atalhos de teclado disponíveis na exibição de diagrama. Para saber mais sobre os atalhos de teclado disponíveis no Power Query Online, acesse atalhos de teclado no Power Query.

Ação Atalho de teclado
Expandir a consulta selecionada Ctrl + Tecla de seta para a direita
Recolher consulta selecionada Ctrl + Tecla de seta para a esquerda
Mover o foco do nível de consulta para o nível da etapa Alt + Tecla de seta para baixo
Mover o foco do nível da etapa para o nível de consulta Esc
Expandir todas as consultas Ctrl + Shift + Tecla de seta para a direita
Recolher todas as consultas Ctrl + Shift + Tecla de seta para a esquerda
Inserir nova etapa usando o botão + (após selecionar a etapa) Ctrl+Alt+N
Realçar consultas relacionadas Ctrl+Alt+R
Selecionar todas as consultas Ctrl+A
Copiar consultas Ctrl+C
Colar as consultas Ctrl+V