Söka och transformera data

Fullbordad

Nu när du vet hur du implementerar ett informationslager i Fabric ska vi förbereda data för analys.

Det finns två sätt att fråga efter data från ditt informationslager. Den visuella frågeredigeraren ger en upplevelse utan kod, dra och släpp för att skapa dina frågor. Om du är nöjd med T-SQL kanske du föredrar att använda SQL-frågeredigeraren för att skriva dina frågor. I båda fallen kan du skapa tabeller, vyer och lagrade procedurer för att fråga efter data i informationslagret och Lakehouse.

Det finns också en SQL-analysslutpunkt där du kan ansluta från valfritt verktyg.

Fråga efter data med sql-frågeredigeraren

SQL-frågeredigeraren ger en frågeupplevelse som innehåller intellisense, kodkomplettering, syntaxmarkering, parsning på klientsidan och validering. Om du har skrivit T-SQL i SQL Server Management Studio (SSMS) eller Azure Data Studio (ADS) kommer du att känna till det.

Om du vill skapa en ny fråga använder du knappen Ny SQL-fråga på menyn. Du kan skapa och köra dina T-SQL-frågor här. I exemplet nedan skapar vi en ny vy som analytiker kan använda för rapportering i Power BI.

Skärmbild av SQL-frågeredigeraren som visar en T-SQL-fråga som skapar en vy.

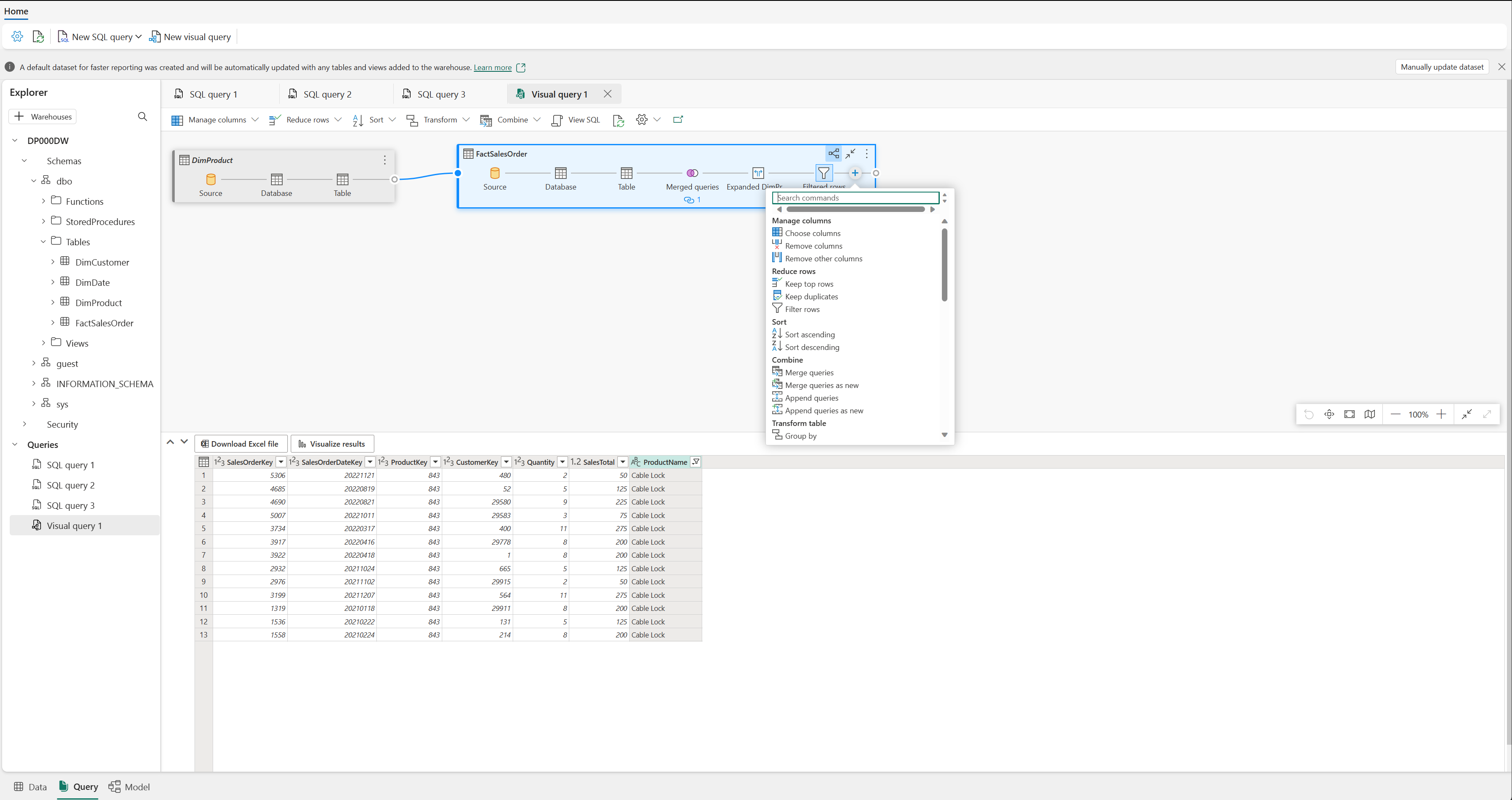
Använd data med hjälp av Visual-query-redigeraren

Den visuella frågeredigeraren ger en upplevelse som liknar diagramvyn för Power Query på nätet. Använd knappen Ny visuell fråga för att skapa en ny fråga.

Dra en tabell från informationslagret till arbetsytan för att komma igång. Du kan sedan använda menyn Transformera överst på skärmen för att lägga till kolumner, filter och andra omvandlingar i frågan. Du kan använda knappen (+) i själva det visuella objektet för att utföra liknande transformeringar.

Skärmbild av den visuella frågeredigeraren.