Power BI anlam modellerinde tablo depolama modu

Power BI anlam modellerinde, tablonun depolama modu veri kaynağına bağlıdır. Power BI'ın tablo verilerini raporlar için bellekte depolayıp depolamadığını veya görseller yüklenirken veri kaynağından veri alıp almadığını denetlemek için depolama modunu kullanabilirsiniz.

Bu makalede çeşitli tablo depolama modları tanıtılmaktadır ve bunların rapor davranışını nasıl etkilediği açıklanmaktadır.

Tablo depolama modları

Tablo depolama modu Uygun olduğunda Fayda -ları Not
Ithalat Power BI Desktop ve Power BI web modellemesinde, neredeyse tüm veri kaynakları için Veri al'ı seçip Power Query'yi kullandığınızda. Raporlardaki görsellerin hızlı yüklenmesi için verilerin anlık görüntüsü yerel depolamada depolanır. Veri kaynağından en son verileri almak için anlam modelini veya tabloyu yenileyin.
OneLake'de Direct Lake Power BI Desktop ve Power BI web modellemesinde, Microsoft Fabric veri kaynakları için OneLake kataloğunu seçin. Raporlardaki görsellerin hızlı yüklenmesi için veriler Microsoft OneLake delta tablolarından taranır. Varsayılan olarak en son veriler yüklenir. En son verilere el ile yenileyerek erişmek için zamanlanmış yenileme ayarları sayfasında otomatik eşitlemeyi kapatın. Yenileme, Direct Lake için reframing olarak da adlandırılır. Direct Lake hakkında daha fazla bilgi için bkz. Direct Lake'e genel bakış.
SQL üzerinde Direct Lake "Fabric nesnelerinin SQL analitik uç noktalarında Yeni anlamsal modeli seçtiğinizde." Raporlara hızlı yükleme için OneLake delta tablolarından veriler taranır. Bu modda Power BI, aşağıdaki durumlarda verilere erişmek için DirectQuery depolama modunu kullanır:
- Bir görünüm kullanılır.
- SQL ayrıntılı erişimi etkindir.
- Direct Lake korumasına erişildi.
DirectQuery Power BI Desktop'ta SQL veritabanları gibi bazı veri kaynakları için Veri al'ı seçip Power Query'yi kullandığınızda. Görseller yüklendiğinde veri kaynağından sorgulanır ve anlamsal modelde depolanmaz. Sorgu, görsellerin kullandığı Power BI Veri Çözümleme İfadeleri (DAX) sorgusundan SQL sorgusu gibi veri kaynağının yerel sorgu diline yapılan bir çeviridir.
Power BI anlam modellerinde DirectQuery Power BI Desktop'ta bir Power BI anlam modeline bağlanıp Bu modelde değişiklik yap'ı seçtiğinizde ya da İçeri Aktarma veya DirectQuery tablosu zaten eklendiğinde. Yeni modeldeki DAX sorguları kaynak modelde çalıştırılır ve her ikisinden de ölçüleri kullanabilir. Uzak modeldeki bazı sütun özellikleri yeni modelde geçersiz kılınabilir. Bu özelleştirme, biçim dizelerini ve görünen adları içerir. Belirli bir rapor için var olan bir anlam modelinde küçük bir değişiklik yapmanız gerektiğinde bu depolama modunu kullanın.
Çift Power BI Desktop'ta bir DirectQuery tablosunu İçeri Aktarma moduna dönüştürdüğünüzde. Kalan DirectQuery tablolarını İkili moda dönüştürme seçeneklerini içeren bir iletişim kutusu görüntülenir. DirectQuery ile İçeri Aktarma tabloları arasındaki ilişkiler sınırlıdır. DirectQuery'den İkili moda geçmek bu ilişkilerin düzenli kalmasına yardımcı olabilir.
Hibrit İçeri Aktarma tablosundaki artımlı yenileme senaryolarında. Veri Alma yenilemeleri arasında en son verilerin kullanılabilir olmasını sağlamak için tablonun en son bölümü DirectQuery modunda olabilir. Bölüm oluşturma ve yönetim, yenilenmesi gereken veri miktarını azaltmak için otomatikleştirilmiştir. Daha fazla bilgi için bkz. Power BI anlam modelleri için artımlı yenileme ve gerçek zamanlı verileri yapılandırma.

Not

Canlı bağlantı modu aşağıdaki durumlarda kullanılır:

  • Rapor oluşturmak için Power BI Desktop'ta Power BI anlam modeline bağlanmak için
  • Web'de Power BI anlam modelinden rapor oluşturmak için

Canlı bağlantı raporu yerel anlam modeline sahip değildir ve bazen ince rapor olarak adlandırılır. Uzak Power BI anlam modeli herhangi bir tablo depolama modunu kullanabilir. Rapor yazarı olarak modeli Model görünümünde görebilirsiniz, ancak yalnızca sınırlı bilgi sağlanır. Oluşturduğunuz ölçüler raporda depolanır.

Bileşik semantik model, birden fazla depolama modunda tabloları olan bir anlam modelidir. Daha fazla bilgi için bkz. Power BI'da bileşik modelleri kullanma.

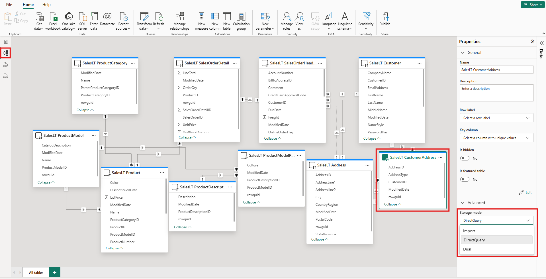
Tablonun depolama moduna bakın

Her tablonun bir Storage mode özelliği vardır. Tablonun depolama modunu görmek için aşağıdaki adımları izleyin:

  1. Model görünümünde tabloyu seçin.

  2. Özellikler bölmesinde Gelişmiş bölümünü genişletin ve ardından Depolama modu listesini genişletin.

    Power BI Desktop'taki Model görünümünün ekran görüntüsü. Bir tablo vurgulanmış. Özellikler'in altında Depolama modu listesi genişletilir ve vurgulanır.

Çoğu tablo için depolama modunu yalnızca tabloyu eklediğinizde ayarlayabilirsiniz. Depolama modunu yalnızca tablo oluşturulduğunda DirectQuery modundaysa veya OneLake modunda Direct Lake'teyse değiştirebilirsiniz:

  • DirectQuery tablosunu İçeri Aktarma veya İkili tablo olarak değiştirebilirsiniz. Bu özelliği ayarladıktan sonra modu DirectQuery'ye geri ayarlayamazsınız. İstisnalar, Power BI web modelleme ve Power BI Desktop'ta canlı düzenlemedir. Bu ortamların her ikisi de, değiştirilen depolama modunu tersine çevirmek için kullanabileceğiniz sürüm denetimine sahiptir.
  • Fabric not defterlerindeki anlamsal bağlantı laboratuvarlarını kullanarak OneLake tablolarındaki Direct Lake'i İçe Aktarma tablolarına dönüştürebilirsiniz.

DirectQuery ve İkili tablolardaki kısıtlamalar

İkili tablolar, DirectQuery tablolarıyla aynı işlevsel kısıtlamalara sahiptir. Bu kısıtlamalar, hesaplanmış sütunlarda sınırlı M dönüşümlerini ve kısıtlanmış DAX işlevlerini içerir. Daha fazla bilgi için bkz. DirectQuery sınırlamaları.

İkili ayarın yayılması

Aşağıdaki modeli göz önünde bulundurun. Tüm tablolar İçeri Aktarma ve DirectQuery modlarını destekleyen tek bir kaynaktan alınır.

Beş tablo arasındaki ilişkileri gösteren Power BI Desktop Modeli görünümünün ekran görüntüsü: Date, Sales, SurveyResponse, Customer ve Geography.

Bu modeldeki tüm tabloların başlangıçta DirectQuery olarak ayarlandığını varsayalım. SurveyResponse tablosunun depolama modunu İçeri Aktar olarak değiştirirseniz aşağıdaki uyarı penceresi görüntülenir:

Boyut tablolarını İkili moda ayarlama seçeneğiyle birlikte depolama modunu İçeri Aktarma olarak değiştirmenin etkisini açıklayan pencerenin ekran görüntüsü.

Anlamsal modeldeki sınırlı ilişki sayısını azaltmak ve performansı geliştirmeye yardımcı olmak için boyut tablolarını, Müşteri, Coğrafya ve Tarih'i İkili moda ayarlayabilirsiniz. Sınırlı ilişkiler, normalde mantığın kaynak sistemlere gönderilemediği en az bir DirectQuery tablosu JOIN içerir. İkili tablolar DirectQuery veya İçeri Aktarma tabloları gibi davranabildiğinden bu durum önlenir.

Yayma mantığı, birçok tablo içeren modellere yardımcı olmak için tasarlanmıştır. 50 tablo içeren bir modeliniz olduğunu ve yalnızca belirli olgu (işlem) tablolarının önbelleğe alınması gerektiğini varsayalım. Power BI Desktop'taki mantık, İkili mod olarak ayarlanması gereken en düşük boyut tablosu kümesini hesaplar, böylece bunu yapmak zorunda değilsiniz.

Yayma mantığı yalnızca bire çok ilişkilerin tek tarafına geçer.

Depolama modu kullanım örneği

Aşağıdaki tabloları ve depolama modlarını içeren bir örnek düşünün:

Masa Depolama modu
Satış DirectQuery
SurveyResponse Ithalat
Tarih Çift
Müşteri Çift
Coğrafya Çift

Bu depolama modlarının kullanılması, Sales tablosunun önemli bir veri hacmine sahip olduğu varsayılarak aşağıdaki davranışa neden olur:

  • Power BI Desktop, görüntülenecek dilimleyici değerlerini aldıklarında ilk raporların yükleme sürelerini azaltmaya yardımcı olmak için boyut tablolarını ( Tarih, Müşteri ve Coğrafya) önbelleğe alır.

  • Power BI Desktop, Sales tablosunu önbelleğe almaz.

    • Bu tablonun önbelleğe alınmaması, veri yenileme sürelerini iyileştirmeye ve bellek tüketimini azaltmaya yardımcı olur.
    • Sales tablosunu temel alan rapor sorguları DirectQuery modunda çalıştırılır. Bu sorgular İçeri aktarma sorgularından daha uzun sürebilir. Ancak DirectQuery sorgularının sonuçları gerçek zamanlı sonuçlara daha yakındır çünkü önbelleğe alma gecikmesi uygulanmaz.
  • SurveyResponse tablosunu temel alan rapor sorguları, bellek içi önbellekten döndürülür çünkü nispeten hızlıdır.

Önbelleğe isabet eden veya önbelleği kaçıran sorgular

Hangi sorguların bellek içi önbelleğe isabet ettiği veya kaçırdığını görmek için SQL Server Profiler'ı kullanabilirsiniz. Bu aracı Power BI Desktop tanılama bağlantı noktasına bağlarsanız, aşağıdaki olayları temel alan bir izleme gerçekleştirebilirsiniz:

  • Sorgu Olayları\Sorgu Başlangıcı
  • Sorgu İşleme\Vertipaq SE Sorgu Başlangıcı
  • Sorgu İşleme\DirectQuery Başlangıcı

Her Sorgu Başlangıcı olayı için aynı ActivityID değere sahip diğer olayları denetleyin. Örneğin, DirectQuery Begin olayı yoksa ancak Vertipaq SE Query Begin olayı varsa, sorgu önbellekten yanıtlanır.

İkili tablolara başvuran sorgular mümkünse önbellekten veri döndürür. Aksi takdirde DirectQuery moduna geri dönerler.

Önceki bölümde yer alan tablolara başvuran birkaç DAX sorguyu göz önünde bulundurun. Örneğin, aşağıdaki sorgu yalnızca İkili modda olan Date tablosundaki bir sütuna başvurur. Bu nedenle, sorgu önbelleğe isabet etmelidir:

Tarih tablosuna başvuran bir sorgu metnini gösteren ekran görüntüsü.

Aşağıdaki sorgu yalnızca DirectQuery modundaki Sales tablosundaki bir sütuna başvurur. Bu nedenle, önbelleğe isabet etmemeli .

Sales tablosuna başvuran bir sorgunun metnini gösteren ekran görüntüsü.

Her iki sütunu da birleştirdiğinden aşağıdaki sorgu ilginçtir. Bu sorgu önbelleğe isabet etmez. Başlangıçta, önbellekten CalendarYear değerlerini ve kaynaktan SalesAmount değerlerini almasını ve ardından sonuçları birleştirmesini bekleyebilirsiniz. Ancak bu yaklaşım, kaynak sisteme veya SUMGROUP BY işlemi göndermekten daha az verimlidir. Kaynak işlemi gerçekleştirirse, yalnızca her yıl için satışların toplamı döndürülür. Muhtemelen, tüm SalesAmount değerlerini döndürürseniz bu sonuç daha az satır içerebilir.

Hem Tarih tablosuna hem de Sales tablosuna başvuran bir sorgu metnini gösteren ekran görüntüsü.

Not

Bu davranış, önbelleğe alınmış tablolar önbelleğe alınmamış tablolarla birleştirildiğinde Power BI Desktop'taki çoka çok ilişkilerinden farklıdır.

Önbellekleri eşitlenmiş durumda tutma

Önceki bölümdeki sorgular, İkili tabloların bazen önbelleğe isabet ettiğini ve bazen de isabet etmediğini gösterir. Sonuç olarak, güncel olmayan bir önbellekten döndürülen değerler kaynaktan döndürülen değerlerden farklı olabilir. Sorgu yürütme, örneğin, DirectQuery sonuçlarını önbelleğe alınan değerlerle eşleşecek şekilde filtreleyerek veri sorunlarını maskeleme girişiminde bulunmaz. Veri akışlarınızı bilmek sizin sorumluluğunuzdadır ve buna göre tasarlamanız gerekir. Gerekirse, bu tür durumları kaynakta işlemek için belirlenmiş teknikler vardır.

İkili depolama modu bir performans iyileştirmesidir. Bunu yalnızca iş gereksinimlerini karşılama becerisini tehlikeye atmayan şekillerde kullanmalısınız. Alternatif davranış için Power BI Desktop'ta çoka çok ilişkileri anlama başlığında açıklanan teknikleri kullanmayı göz önünde bulundurun.

Tablo görünümü

Anlam modelindeki en az bir tablonun İçeri Aktarma veya İkili depolama modu varsa Power BI Tablo görünümü sekmesi kullanılabilir.

Power BI Desktop'ta Tablo görünümünün ekran görüntüsü. Tablo görünümü simgesi vurgulanır ve bir tabloda birden çok veri satırı görünür.

Tablo görünümünde bir İkili veya İçeri Aktar tablosu seçtiğinizde, tablodaki önbelleğe alınan veriler görüntülenir. DirectQuery tabloları için hiçbir veri görüntülenmez. Bunun yerine, DirectQuery tablolarının gösterilemeyeceklerini belirten bir ileti görüntülenir.

Dikkat edilmesi gerekenler ve sınırlamalar

Tablo depolama modları ve bileşik modellerde belirli modların kullanımı için şu anda birkaç sınırlama vardır:

Aşağıdaki canlı bağlantı (çok boyutlu) kaynaklar bileşik modellerle kullanılamaz:

  • SAP HANA
  • SAP Business Warehouse

DirectQuery modunu kullanarak bu çok boyutlu kaynaklara bağlandığınızda, başka bir DirectQuery kaynağına bağlanamaz veya içeri aktarılan verilerle birleştiremezsiniz.

Bileşik modelleri kullandığınızda DirectQuery modunu kullanma sınırlamaları geçerli olmaya devam eder. Bu sınırlamaların çoğu tablo düzeyinde geçerlidir ve tablonun depolama moduna bağlıdır. Örneğin, içeri aktarılan bir tablodaki hesaplanan sütun diğer tablolara başvurabilir, ancak DirectQuery tablosundaki hesaplanmış sütun yalnızca aynı tablodaki sütunlara başvurabilir. Model içindeki tablolardan herhangi biri DirectQuery modundaysa, diğer sınırlamalar modelin tamamı için geçerlidir.

Bileşik modeller ve DirectQuery modu hakkında daha fazla bilgi için aşağıdaki makalelere bakın: