Note
L’accès à cette page nécessite une autorisation. Vous pouvez essayer de vous connecter ou de changer d’annuaire.
L’accès à cette page nécessite une autorisation. Vous pouvez essayer de changer d’annuaire.
Avec la vue Modèle dans Power BI Desktop, vous pouvez afficher et utiliser des modèles sémantiques complexes qui contiennent de nombreuses tables.
Utiliser la vue Modèle
Pour accéder à la vue Modèle, sélectionnez l’icône Modèle située à gauche de Power BI Desktop, comme illustré dans l’image suivante.
Créer des diagrammes distincts
Avec la vue Modèle, vous pouvez créer des diagrammes de votre modèle qui contiennent uniquement un sous-ensemble des tables de votre modèle. Cette réorganisation peut aider à fournir une vision plus claire des tables que vous souhaitez utiliser, et facilite le travail avec des modèles sémantiques complexes. Pour créer un diagramme avec uniquement un sous-ensemble des tables, sélectionnez le + bouton en regard de l’onglet Toutes les tables en bas de la fenêtre Power BI Desktop.
Vous pouvez ensuite faire glisser une table du volet Données sur l’aire de diagramme. Cliquez avec le bouton droit sur la table, puis sélectionnez Ajouter des tables associées dans le menu qui s’affiche.
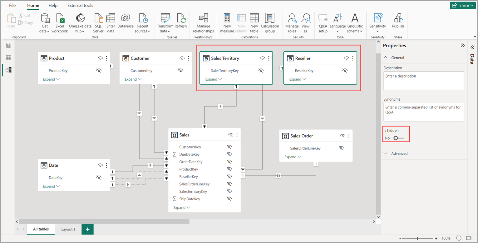
Lorsque vous effectuez, les tables associées à la table d’origine sont affichées dans le nouveau diagramme. L’image suivante montre comment les tables associées sont affichées après avoir sélectionné l’option de menu Ajouter des tables associées .
Note
Vous trouverez également l’option Ajouter des tables associées dans le menu contextuel en arrière-plan de l’affichage modèle. Lorsqu’elle est sélectionnée, toute table ayant une relation avec n’importe quelle table déjà incluse dans la disposition sera ajoutée à la disposition.
Utiliser l’Explorateur de modèles (aperçu)
Pour accéder à l’Explorateur de modèles, vérifiez que vous êtes en mode Modèle en sélectionnant l’icône Modèle située à gauche de Power BI Desktop. Ensuite, dans le volet Données, sélectionnez Modèle comme indiqué dans l’image suivante.
L’Explorateur de modèles affiche une arborescence du modèle sémantique ou du modèle de données avec le nombre d’éléments dans chaque nœud affiché. En savoir plus sur l’Explorateur de modèles.
Définir les propriétés courantes
Vous pouvez sélectionner plusieurs objets à la fois en mode Modèle en maintenant la touche Ctrl enfoncée et en sélectionnant plusieurs tables. Lorsque vous sélectionnez plusieurs tables, elles deviennent mises en surbrillance en mode Modélisation. Lorsque plusieurs tables sont mises en surbrillance, les modifications appliquées dans le volet Propriétés s’appliquent à toutes les tables sélectionnées.
Par exemple, vous pouvez modifier la visibilité de plusieurs tables dans votre vue de diagramme en maintenant la touche Ctrl enfoncée, en sélectionnant les tables, puis en modifiant le paramètre masqué dans le volet Propriétés .
Contenu connexe
Les articles suivants décrivent plus en détail les modèles de données ainsi que le mode DirectQuery.
- Agrégations automatiques
- Utiliser des modèles composites dans power BI Desktop
- Gérer le mode de stockage dans Power BI Desktop
- Relations plusieurs à plusieurs dans Power BI Desktop
Articles DirectQuery :