仮想ネットワークサポートホワイトペーパー

組織は、Azure Virtual Networkを使用して、Power Platform サービスがセキュリティで保護された制御されたネットワーク環境で動作し、データ侵害や不正アクセスのリスクを軽減できます。 このホワイト ペーパーでは、Power Platform でのAzure Virtual Networkサポートの詳細な分析について説明します。 主な利点を強調し、実装プロセスと技術アーキテクチャの概要を説明し、実際のユース ケースについて説明し、成功したケース スタディから実用的な分析情報を提供します。 IT プロフェッショナルや意思決定者にとって、ネットワーク セキュリティと運用効率の向上を目指す貴重なリソースです。

主な利点

  • セキュリティの強化: 安全なネットワークで Power Platform サービスをホストし、不正アクセスや潜在的な侵害から機密データを保護します。

  • Improved connectivity: Power Platform サービスとその他のAzure リソース間のセキュリティで保護された信頼性の高い接続を確立し、全体的な接続性を強化します。

  • 合理化されたネットワーク管理: Power Platform サービスのネットワーク設定を構成および管理するための一元化された一貫したアプローチによりネットワーク管理を簡素化します。

  • 拡張性: Power Platform サービスを効率的に拡張し、ビジネスニーズに合わせてネットワークリソースを拡張できるようにします。

  • コンプライアンス:ネットワークセキュリティとデータ保護に関する規制とコンプライアンスの要件を満たします。

経歴

Microsoft Power Platform は、アプリケーションの構築、ワークフローの自動化、データの分析 (プロの開発者ではない場合でも) を支援し、特定のビジネス ニーズに合わせて調整されたカスタム ソリューションを作成し、イノベーションを促進し、生産性を向上させる、コードなしの主要なプラットフォームです。 Power Platform には、次の Microsoft サービスが含まれます。

  • Dataverse は基盤となるデータ プラットフォームとして機能し、データを格納および管理するための安全でスケーラブルな環境を提供します。
  • Power Apps は、カスタム アプリケーションを構築するためのユーザー フレンドリなインターフェイスを提供します。
  • Power Automate は、反復的なタスクとワークフローを自動化するためのドラッグ アンド ドロップ インターフェイスを提供します。
  • Power BI は、堅牢なデータ視覚化と分析機能を提供します。
  • Power Pagesは、プロフェッショナルレベルのウェブサイトを構築するためのユーザーフレンドリーなインターフェイスを提供します。
  • Copilot Studio を使用すると、AI エンジニアリングに関する詳細な知識がなくても、インテリジェントなボットとエージェントを簡単に作成できます。

仮想ネットワークを使用したこれらのコンポーネントとAzure リソースの統合により、Power Platform の全体的な機能とセキュリティが強化されます。 仮想ネットワークは、Power Platform サービスが動作できるセキュリティで保護された分離されたネットワーク環境を提供します。これにより、組織は規制要件に準拠してデータを確実に保護しながら、ネットワーク トラフィックを制御および管理できます。

ネットワーク セキュリティとVirtual Network統合

ネットワークセキュリティは、あらゆるデジタルインフラの重要な側面です。 Power Platform サービスからの送信トラフィックを保護することは、不正アクセス、データ侵害、その他のセキュリティ上の脅威を防ぐために不可欠です。 Virtual Network統合は重要な役割を果たします。 データ転送のための安全な経路を提供し、Power Platform サービスからのすべてのトラフィックが制御された監視対象のネットワーク環境を経由するようにすることで、潜在的な脅威にさらされるリスクを軽減します。

Virtual Networkサポートを実装することで、組織は厳格なセキュリティ ポリシーを適用し、ネットワーク トラフィックを監視し、リアルタイムで異常を検出できます。 このレベルの制御は、機密データの整合性と機密性を維持するために重要です。 同時に、Virtual Network統合により、Power Platform サービスを他のAzure リソースとシームレスに接続できるため、ネットワーク アーキテクチャ全体が簡素化され、信頼性が向上します。

Power Platform でのVirtual Networkサポートの概要

Virtual Networkサポートは、堅牢なセキュリティと Power Platform への接続性の向上をもたらす重要な機能強化です。 仮想ネットワークは、Azureのネットワーク機能の基本的なコンポーネントであり、組織は Power Platform サービスをエンタープライズ プライベート ネットワーク内のリソースに接続できます。 Power Platform サービス、その他のAzure リソース、オンプレミス サービス、データベース、ストレージ アカウント、キー コンテナーなどのネットワーク間で、セキュリティで保護された通信を確立します。

すべての Power Platform サービスの送信トラフィックを仮想ネットワーク経由でルーティングすることで、組織はデータを安全に送信し、不正アクセスから保護することができます。 仮想ネットワークは、信頼性と一貫性のあるネットワーク環境を提供することで、接続性も向上させます。 Power Platform サービスとその他のAzure リソース間のセキュリティで保護された接続を確立することで、シームレスなデータ フローとネットワーク リソースのより効率的な使用が保証されます。

制作の舞台裏

Power Platform インフラストラクチャは、厳密なセキュリティ境界でワークロードを実行し、個々のワークロード レベルの可用性とスケーラビリティを保証するサーバーレス コンテナー オーケストレーション レイヤーで構成されます。 コンテナー オーケストレーション レイヤーは、コネクタなどの Microsoft の内部ワークロードやプラグインなどの顧客ワークロードなど、分離を必要とするすべてのワークロードを処理します。

コンテナー化されたワークロードにより、Power Platform では、Azureサブネット委任とVirtual Networkインジェクション機能の組み合わせを使用して、ネットワーク レベルの分離をサポートできます。 Virtual Networkインジェクションでは、ネットワーク インターフェイス カードを接続することで、コンテナーをvirtual networkに挿入できます。 そのコンテナで実行されているワークロードは、お客様のネットワークで実行され、ネットワーク内のプライベートIPアドレスを使用できます。 プラグイン ワークロードは、同じ仮想ネットワークに公開されているプライベート リンクを使用して、ユーザー サービス、リソース、またはAzure リソースにアクセスできます。 同様に、コネクタ ワークロードは、同じ仮想ネットワーク内のターゲット リソースまたはエンドポイントにアクセスできます。

Azure サブネットの委任

Power Platform の Virtual Network サポートは、Azure サブネットの委任に依存します。 企業は、Power Platform サービスで使用する Dataverse プラグインやコネクタなどのサブネットを委任し、実行時にリクエストを処理します。 コンテナーは、委任されたサブネットの IP アドレスを使用して、これらの要求を処理します。

コンテナーは委任されたサブネットの境界内で動作し、その IP アドレスを使用するため、コンテナーからの発信呼び出しは企業のネットワーク境界内にとどまります (つまり、呼び出しはそのサブネットの一部である仮想ネットワークにとどまります)。 この設定により、組織はコンテナのポリシー、ルール、およびネットワークパケットを完全に制御できます。 独自のネットワークに適用するのと同じ制御を委任されたサブネットに適用できます。

Power Platform は委任されたサブネットの構成を管理しません。 唯一の要件は、委任されたサブネットを他のリソースに使用したり、他のサービスに委任したりできないことです。 サブネットが委任されると、そのサブネット内の IP アドレスが Power Platform に予約されます。

コンテナーからのインターネット アクセスは、既定では制限されません。 仮想ネットワークに適用される構成を介して、ネットワーク トラフィックのエグレスを制限または制御できます。 インターネット アクセスの制限については、「 送信接続をセキュリティで保護するためのベスト プラクティス」を参照してください。

次の表は、委任されたサブネットの所有権と、顧客と Microsoft が使用できるコントロールをまとめたものです。

コントロール 説明 所有権
NAT Gateway 委任されたサブネットに NAT ゲートウェイを接続して、Power Platform コンテナーからの送信インターネット トラフィックを制限および制御します。 顧客
ネットワーク セキュリティ グループ (NSG) お客様は、NSG を委任されたサブネットに関連付けることができます。 セキュリティ・ルールを定義して適用し、サブネットとの間のインバウンドおよびアウトバウンド・トラフィックを制御します。 顧客
ルート テーブル お客様は、ルート表を委任されたサブネットに関連付けることができます。 カスタム ルーティング ポリシーを定義して、仮想ネットワーク内および外部ネットワークへのトラフィックのフローを制御します。 顧客
ネットワーク監視 ネットワーク監視は、トラフィックが企業の仮想プライベートネットワークを通過するように強制することで、セキュリティポリシーへの準拠を維持するのに役立ちます。 顧客
IPアドレス管理 お客様は、委任されたサブネットの IP アドレス空間を指定して、10.0.0.0/8192.168.0.0/16172.16.0.0/12 などのプライベート IP アドレス範囲を使用するようにすることができます。 顧客
DNS 構成 お客様は、委任されたサブネットのカスタム DNS 設定 (Azure DNS エントリを含む) を構成できます。 顧客
コンテナ コンテナーは、Virtual Networkサポートされているサービスからの要求を実行し、委任されたサブネットから IP アドレスを取得します。 マイクロソフト

技術アーキテクチャ

次の Power Platform ソリューションの技術アーキテクチャの図は、データ ソース、コネクタ、サービス、アプリケーションなどのコンポーネントがソリューション内でどのように相互作用し、統合されるかを示しています。 この図は、仮想ネットワークを使用して、Power Platform サービスがプライベートで保護されたリソースにインターネットに公開することなく接続できるようにすることで、セキュリティと接続を強化する方法を示しています。 このアーキテクチャでは、コンテナーの分離境界を維持しながら、実行要求が仮想ネットワーク内のコンテナーにルーティングされる方法を示します。

セキュリティで保護された接続のための仮想ネットワークの使用と、仮想ネットワーク内のコンテナーへの実行要求のルーティングを強調する、Power Platform ソリューション技術アーキテクチャを示す図。

Virtual Network構成では、プラグインまたはコネクタを実行するコンテナーは、組織のvirtual networkの一部です。 仮想ネットワーク内のエンドポイントへの通信は、仮想ネットワーク境界の内側にとどまります。 Virtual Network ピアリングと ExpressRoute またはVPN Gatewayを使用して、境界を他の仮想ネットワークまたはオンプレミス ネットワークに拡張できます。

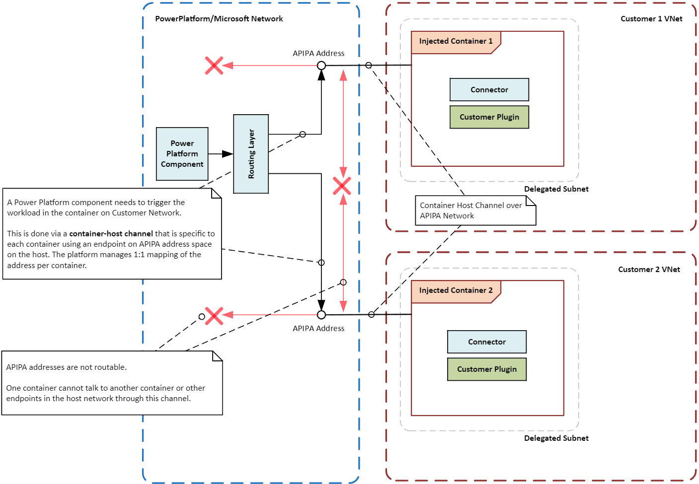
仮想ネットワークのコンテナー化されたワークロード内のコンポーネントは、ワークロード内の他の Power Platform コンポーネントと通信できる必要があります。 たとえば、Power Platform がワークロードでプラグインをトリガーしたり、コネクタを呼び出したりする必要がある場合があります。

コンテナーはメインのネットワーク インフラストラクチャに直接接続されていないため、コンテナーとオーケストレーション層の間に特別な通信パス (チャネル) が確立されます。 チャネルは、APIPA アドレスと呼ばれる特別なローカル IP アドレスを使用して、コンテナー内で実行されているワークロードに特定の命令またはシグナルを送信します。 特定の種類のメッセージのみがワークロードに到達できるため、コンテナーとそのワークロードはセキュリティで保護され、分離された状態に保たれます。

次の図は、分離境界を維持しながら実行要求をコンテナーにルーティングする仮想ネットワークを使用して、コンテナーが相互に分離され、ホスト システムから分離される方法を示しています。

2 つの仮想ネットワークを使用したセキュリティで保護された分離されたコンテナー操作を強調した、Power Platform ソリューション内のコンテナー分離境界を示す図。

Power Platform Virtual Networkサポートを有効にする

Power Platform のための Virtual Network サポートをセットアップするための手順に従ってください。

一般的な使用例と実例

このセクションでは、仮想ネットワークを使用した Power Platform ソリューションの一般的なユースケースについて学びます。 また、さまざまな業界がそれらを使用することでどのように利益を得ているかについて、実際の例を調査します。

ユース ケース

安全なデータ統合: 組織では、Virtual Networkサポートを使用して、Power Platform サービスを、Azure SQL Database、Azure Storage、オンプレミス リソースなどのプライベート データ ソースに安全に接続できます。 仮想ネットワークにより、データは組織のネットワーク境界の内側にとどまり、パブリック インターネットに公開されないようになります。

コネクタのプライベート エンドポイント: Power Platform コネクタでは、Virtual Networkサポートを使用して、セキュリティで保護された通信用のプライベート エンドポイントを確立できます。 プライベートネットワークにより、パブリックIPアドレスが不要になり、データ侵害のリスクが軽減されます。

Secure Copilot Studio の統合: Copilot Studio の Power Platform コネクタでVirtual Networkサポートを使用して、データ ソースとのセキュリティで保護された接続を確立できます。 プライベート ネットワークは、データ ソースをパブリック インターネットに公開することに関連するリスクを排除し、データ流出のリスクを軽減します。

実際の例

さまざまな業界の組織は、Power Platform のVirtual Networkサポートを利用できます。 Power Platform サービスをプライベート データ ソースに安全に接続することで、組織はセキュリティ体制を強化し、接続性を向上させ、規制要件へのコンプライアンスを確保できます。

金融機関: 大規模な銀行は、仮想ネットワークを使用して、Power Platform ソリューションとDynamics 365 アプリを保護されたデータベースとサービスに安全に接続できます。 この設定により、銀行は機密情報をパブリック インターネットに公開することなく、安全なワークフローを作成し、プロセスを自動化できるため、顧客データが保護され、規制要件に準拠できます。

医療プロバイダー: 医療組織は、仮想ネットワークを使用して Power Platform ソリューションとDynamics 365 アプリを電子健康記録システムに接続できます。 プライベート ネットワークは、患者データへの安全なアクセスや、部門間およびプロバイダーと外部パートナー間の安全な通信チャネルの作成に使用できます。

企業: 小売企業は、仮想ネットワークを使用して、Power Platform ソリューションとDynamics 365 アプリを在庫管理システムと顧客データベースに安全に接続できます。 プライベート接続により、機密データを確実に保護しながら、運用を合理化し、在庫追跡を改善し、顧客サービスを強化できます。

政府機関: 政府機関は、仮想ネットワークを使用して、Power Platform ソリューションとDynamics 365 アプリを内部システムとデータベースに安全に接続できます。 プライベート接続により、機関は厳格なセキュリティとコンプライアンス基準を維持しながら、プロセスを自動化し、データ共有を改善し、コラボレーションを強化できます。

統合パターン

環境で実行するワークロードの種類によって、Power Platform の統合パターンが決まります。 Power Platform のVirtual Networkサポートは、いくつかの例外を除き、環境内の統合パターンとして使用できます。

API ワークロード: プラグイン、コネクタ、サービス エンドポイントなどの API ワークロードを実行する予定の場合、仮想ネットワークは、それらをネットワーク内のデータ ソースと安全に統合するためにサポートされている唯一の方法です。 仮想ネットワークでは、Microsoft 以外のドライバー要件があるコネクタのサブセットや、Windows authenticationを使用するコネクタのサブセットはサポートされていません。 これらのコネクタは広く使用されていないため、仮想ネットワークではなくオンプレミス データ ゲートウェイを使用する必要があります。 次のプラグインとコネクタは、仮想ネットワークで一般公開されています。

  • Dataverse プラグイン
  • カスタム コネクタ
  • Azure Blob Storage
  • Azure ファイル ストレージ
  • Azure Key Vault
  • Azure キュー
  • Azure SQL Data Warehouse
  • HTTPとMicrosoft Entra ID(事前認証済み)
  • SQL Server

ETL ワークロード: Power BI および Power Platform データ フローの抽出、変換、読み込み (ETL) ワークロードは、仮想ネットワーク データ ゲートウェイを使用します。

次の図は、API ワークロードと ETL ワークロードの統合パターンを示しています。

一般提供されているか仮想ネットワーク内で使用するためにプレビューで使用可能な Power Platform コネクタとプラグインを示す図。

構成の考慮事項

Power Platform のサポートVirtual Network設定するときは、次の考慮事項に留意してください。

地域と場所

Azure リージョン内の委任されたサブネットは、Power Platform 環境の場所と一致する必要があります。 たとえば、Power Platform 環境がUnited States内にある場合、2 つの仮想ネットワークとサブネットのそれぞれが eastus リージョンと westus Azure リージョンにある必要があります。 サポートされているリージョンと場所マッピングのリストで、Azureのリージョンと場所に関する最新情報を確認してください。

Azure リソースが異なるAzure リージョンにある場合でも、各環境の適切なAzureの場所に Power Platform 環境用の仮想ネットワークをデプロイする必要があります。 Virtual Networkピアリングまたは同様の接続オプションを高速かつ低待機時間で使用して、リソースを仮想ネットワークに接続します。 Microsoft グローバル ネットワークには Power Platform 仮想ネットワークとエンタープライズ仮想ネットワーク間の接続を確立するための複数のオプションが用意されています。

サブネット サイズ

仮想ネットワーク内の委任されたサブネットのサイズは、使用量の将来の増加と新しいサービスの追加に対応する必要があります。 サブネットのサイズを適切に設定することで、要求がスロットリングされないようにします。 サブネットのサイズ設定の詳細については、Power Platform 環境のサブネット サイズを見積もる を参照してください。

Azure NAT Gateway

Azure NAT Gateway は、委任されたサブネット内のコンテナーに対して、セキュリティで保護されたスケーラブルな送信接続を提供します。 サブネットに接続すると、NAT ゲートウェイはすべてのインターネット宛てトラフィックの次ホップになり、プライベート IP アドレスが静的パブリック IP アドレスに変換されます。 これにより、送信インターネット アクセスを管理するための一元的な制御ポイントが組織に与えられます。

ネットワーク監視

ネットワーク監視は、委任されたサブネット内のトラフィック フローを追跡および分析します。これは、潜在的な問題の特定と解決に不可欠です。 監視は、ネットワークコンポーネントのパフォーマンスと正常性に関する洞察を提供することで、ネットワークが効率的かつ安全に動作していることを確認するのに役立ちます。 監視ツールは、通常とは異なるトラフィックパターンや不正アクセスの試みなどの変則性を検出し、タイムリーな介入と軽減を可能にします。

ネットワーク セキュリティ グループ

ネットワーク セキュリティ グループ (NSG) を使用すると、Azure リソースとの間のトラフィックを制御するセキュリティ規則を定義できます。 サブネットを委任すると、承認されたトラフィックのみが許可されるように NSG を構成して、ネットワークのセキュリティと整合性を維持できます。 NSG はサブネットと個々のネットワーク インターフェイスの両方に適用できるため、さまざまなレベルでトラフィックを柔軟に管理できます。

Power Platform サービスからのアウトバウンド接続を保護するベストプラクティス

次のベスト プラクティスは、Power Platform サービスからの送信接続をセキュリティで保護するのに役立ちます。これは、データ流出リスクを軽減し、セキュリティ ポリシーに確実に準拠するために重要です。

  • インターネット アクセスを制限する: 既定では、コンテナーには無制限の送信インターネット アクセスがあります。 NAT ゲートウェイを委任されたサブネットに接続して、すべてのインターネットにバインドされたトラフィックを制御されたパス経由で強制し、すべての接続がプライベート ネットワーク経由でルーティングされるようにします。

NAT ゲートウェイをデプロイできない場合でも、たとえば、カスタム ルーティング テーブルを追加して仮想ネットワーク内の次ホップを構成することで、すべてのトラフィックをネットワーク経由でルーティングするように強制することで、インターネット アクセスを制限できます。 詳細については、「Azure仮想ネットワーク トラフィック ルーティングを参照してください。

  • 送信トラフィックを制限する: NAT ゲートウェイがデプロイされたら、Power Platform リソースからの送信トラフィックを特定のエンドポイントに制限します。 ネットワーク セキュリティ グループとAzure Firewallを使用して、トラフィック ルールを適用し、アクセスを制御します。

ネットワーク セキュリティ グループのみを構成する場合、次ホップを構成しない場合 (つまり、NAT ゲートウェイをアタッチしたり、カスタム ルーティング テーブルを追加したりする)、トラフィックは指定された規則に従って制限されます。 ただし、インターネットにバインドされたトラフィックは引き続き Power Platform 所有の IP アドレスから送信されます。

  • プライベート エンドポイントの使用: Power Platform サービスとAzure リソース間の安全な通信にプライベート エンドポイントを使用します。 プライベート エンドポイントにより、トラフィックは Azure ネットワーク内に残り、パブリック インターネットを経由しないようにします。

  • トラフィックの監視と監査: Azure Network WatcherMicrosoft Sentinel を使用して、Power Platform サービスからの送信トラフィックを監視および監査し、潜在的なセキュリティの脅威をリアルタイムで特定して対処することができます。

  • Apply セキュリティ ポリシー: Azure PolicyとAzure Firewallを使用してセキュリティ ポリシーを適用し、すべての送信接続が組織のセキュリティ要件に準拠していることを確認します。 データ フローを制御するには、データ損失防止ポリシーとエンドポイント フィルター処理をコネクタに適用します。

Virtual Network構成のサンプル

このセクションでは、Power Platform でのVirtual Networkサポートのサンプル構成について説明します。 これらの構成は、さまざまなシナリオで仮想ネットワークとサブネットを設定し、Power Platform サービスとAzure リソース間の安全な接続を確保する方法を示しています。

Azure リソースがペアのAzure リージョンにあり、Power Platform 環境が United States 内にある場合

このシナリオでは、次の前提を仮定しています。

  • Power Platform 環境は、アメリカ合衆国にあります。
  • 仮想ネットワークのAzure リージョンは、米国西部と米国東部に設定されます。
  • エンタープライズ リソースは、米国西部リージョンの仮想ネットワーク VNET1 にあります。

このシナリオでサポートVirtual Network設定するには、次の最小構成が必要です。

  1. 米国西部に仮想ネットワーク VNet1 を作成し、委任用のサブネットを設定します。
  2. 米国東部に仮想ネットワーク VNet2 を作成し、委任用のサブネットを設定します。
  3. VNet1 と VNet2 の間にピアリング接続を確立します。
  4. 手順 1 と 2 で作成したサブネットを使用して、目的の環境の Power Platform Virtual Network統合を構成します。

Azure リソースがペアのAzureリージョンのいずれかに存在し、Power Platform 環境がアメリカ合衆国にある場合のVirtual Networkサポートの構成を示すダイアグラム

Azure リソースが米国中部の Azure リージョンにあり、Power Platform 環境が United States 内にある場合

このシナリオでは、次の前提を仮定しています。

  • Power Platform 環境は、アメリカ合衆国にあります。
  • 仮想ネットワークのAzureリージョンは、米国西部と米国東部に設定されます。
  • エンタープライズ リソースは、米国中部リージョンの仮想ネットワーク VNet1 にあります。

このシナリオでサポートVirtual Network設定するには、次の最小構成が必要です。

  1. 米国西部に仮想ネットワーク VNet2 を作成し、委任用のサブネットを設定します。
  2. 米国東部に別の仮想ネットワーク VNet3 を作成し、委任用のサブネットを設定します。
  3. VNet1 と VNet2 の間にピアリング接続を確立します。
  4. VNet1 と VNet3 の間にピアリング接続を確立します。
  5. 手順 1 と 2 で作成したサブネットを使用して、目的の環境の Power Platform Virtual Network統合を構成します。

Azure リソースが米国中部 Azure リージョンにあり、Power Platform 環境がアメリカ合衆国にある場合の Virtual Network サポートの構成を示すダイアグラム

ケース スタディ

次のケース スタディは、Microsoft のお客様が、規制要件への準拠を確保しながら、セキュリティと接続性を強化するために Power Platform のVirtual Networkサポートを正常に実装した方法を示しています。

ある企業は、生成型 AI を使用してビジネスの機敏性を高め、Azure Virtual Networkを使用して安全な統合を実現します

生成 AI のビジネスにおける実用的な使用用途を探るため、当社のお客様はハッカソンを実施しました。 このイベントでは、Power Platform と Azure AI Services を使用して、わずか 1 か月で成功したプロトタイプを構築した複数の市民開発者が参加しました。 ハッカソンは、生成 AI の可能性を紹介しただけでなく、参加者に貴重な実践的な経験を提供し、組織内のイノベーションとコラボレーションを促進しました。

お客様の課題: プロトタイプから生産への移行には大きな課題がありました。 主な問題は、Power Platform とAzure上にセキュリティで保護されたプライベート ネットワーク アーキテクチャを確立し、会社の厳格な内部セキュリティ ポリシーに準拠することでした。 俊敏性と拡張性を維持しながら、データのプライバシーとセキュリティを確保することは、お客様にとって非常に重要でした。

Solution: お客様は、Power Platform とプライベート Azure リソースの間にプライベート ネットワーク アーキテクチャを確立するために、マネージド環境を使用して、Azureサブネットの委任 (つまり、仮想ネットワーク) を使用しました。 このアーキテクチャを使用すると、機密データをパブリック インターネットに公開することなく、お客様は Power Platform アプリケーションをAzure サービスに安全に接続しました。

パブリック インターネットに機密データを公開することなく、Power Platform アプリケーションをAzure サービスに安全に接続するために使用したアーキテクチャを示すDiagram.

利点: このソリューションの実装により、いくつかの重要な利点が得られました。

  • お客様は、Power Platform と Azure の間に安全でアジャイルな統合基盤を構築し、ビジネス価値の実現を加速しました。 この統合により、シームレスなデータフローが可能になり、部門間のコラボレーションが強化されました。

  • 新しいアーキテクチャにより、オンプレミス データ ゲートウェイに関連するコストと制限が排除されました。 オンプレミスのインフラストラクチャの必要性を回避することで、お客様は運用コストを削減し、メンテナンスを簡素化できました。

  • お客様は、このプラットフォームを使用して、プライベート Amazon Web サービスやオンプレミス API などの他の内部データ ソースをAzure ExpressRouteと統合する準備が整いました。 この拡張により、お客様はより幅広いデータとサービスを利用できるようになり、さらなるイノベーションと効率性が促進されます。

結論

このホワイト ペーパーでは、Virtual Network サポートと Power Platform の統合のさまざまな側面について説明しました。 機密データを不正アクセスから保護し、Power Platform サービスとプライベート リソース間の通信をセキュリティで保護するなど、仮想ネットワークを使用するセキュリティ上の利点について説明しました。 一般的なユース ケースと実際の例について説明し、さまざまなシナリオの統合パターンを提供し、Virtual Networkサポートを構成するための考慮事項を提供しました。 Power Platform サービスからの送信接続をセキュリティで保護するための次のようなベスト プラクティスを共有しました。

  • 外向きトラフィックの制限
  • プライベート エンドポイントとサブネット委任の使用
  • トラフィックの監視と監査
  • セキュリティー・ポリシーの適用

最後に、規制要件への準拠を確保しながら、セキュリティと接続性を強化するために Power Platform のVirtual Networkサポートを正常に実装した Microsoft のお客様のケース スタディを調べました。

Power Platform のVirtual Networkサポートは、組織がネットワーク セキュリティを強化し、接続を最適化し、規制要件に確実に準拠できるようにする重要な機能です。 Virtual Networkサポートを使用する組織は、Power Platform サービスをプライベート データ ソースに安全に接続できるため、それらのソースをパブリック インターネットに公開することに関連するリスクを排除できます。