Technisch document over Virtual Network-ondersteuning

Uw organisatie kan Azure Virtual Network gebruiken om ervoor te zorgen dat de Power Platform-services in een beveiligde en gecontroleerde netwerkomgeving werken, waardoor het risico op gegevensschendingen en onbevoegde toegang wordt beperkt. Dit witboek biedt een uitgebreide analyse van Azure Virtual Network ondersteuning in Power Platform. Het markeert de belangrijkste voordelen, geeft een overzicht van het implementatieproces en de technische architectuur, bespreekt praktijkvoorbeelden en biedt praktische inzichten uit een succesvolle casestudy. Het is een waardevolle resource voor IT-professionals en besluitvormers die hun netwerkbeveiliging en operationele efficiëntie willen verbeteren.

Belangrijkste voordelen

  • Verbeterde beveiliging: Host Power Platform-services in een beveiligd netwerk, waardoor gevoelige gegevens worden beschermd tegen ongeautoriseerde toegang en mogelijke datalekken.

  • Improved connectivity: Maak veilige en betrouwbare verbindingen tussen Power Platform-services en andere Azure resources, waardoor de algehele connectiviteit wordt verbeterd.

  • Gestroomlijnd netwerkbeheer: Vereenvoudig netwerkbeheer met een gecentraliseerde en consistente aanpak voor het configureren en beheren van netwerkinstellingen voor Power Platform services.

  • Schaalbaarheid: Schaal Power Platform services efficiënt en zorg ervoor dat netwerkbronnen kunnen groeien in lijn met de bedrijfsbehoeften.

  • Naleving: voldoe aan de wettelijke en nalevingsvereisten voor netwerkbeveiliging en bescherming van persoonsgegevens.

Achtergrond

Microsoft Power Platform is een toonaangevend platform met weinig code/geen code waarmee mensen toepassingen kunnen bouwen, werkstromen kunnen automatiseren en gegevens kunnen analyseren, zelfs als ze geen professionele ontwikkelaars zijn, om aangepaste oplossingen te maken die zijn afgestemd op specifieke bedrijfsbehoeften, innovatie te bevorderen en de productiviteit te verbeteren. Power Platform omvat de volgende Microsoft-services:

  • Dataverse fungeert als het onderliggende gegevensplatform en biedt een veilige en schaalbare omgeving voor het opslaan en beheren van gegevens.
  • Power Apps biedt een gebruiksvriendelijke interface voor het bouwen van aangepaste toepassingen.
  • Power Automate biedt een interface voor slepen en neerzetten voor het automatiseren van terugkerende taken en werkstromen.
  • Power BI biedt robuuste mogelijkheden voor gegevensvisualisatie en analyse.
  • Power Pages biedt een gebruiksvriendelijke interface voor het bouwen van professionele websites.
  • Copilot Studio maakt het eenvoudig om intelligente bots en agents te maken zonder diepgaande kennis van AI-engineering.

De integratie van deze onderdelen met Azure resources met behulp van virtuele netwerken verbetert de algehele functionaliteit en beveiliging van Power Platform. Virtuele netwerken bieden een veilige en geïsoleerde netwerkomgeving waarin services kunnen functioneren. Zo kan uw organisatie het netwerkverkeer beheren en controleren, terwijl de beveiliging van gegevens wordt gewaarborgd conform de wettelijke vereisten. Power Platform

Netwerkbeveiliging en Virtual Network-integratie

Netwerkbeveiliging is een cruciaal aspect van elke digitale infrastructuur. Het beschermen van uitgaand verkeer vanuit Power Platform-services is essentieel om ongeoorloofde toegang, gegevenslekken en andere beveiligingsbedreigingen te voorkomen. Virtual Network integratie speelt een belangrijke rol. Door een veilig pad te bieden voor gegevensoverdracht en ervoor te zorgen dat al het verkeer van Power Platform-services wordt gerouteerd via een gecontroleerde en bewaakte netwerkomgeving, vermindert het risico op blootstelling aan potentiële bedreigingen.

Door Virtual Network ondersteuning te implementeren, kan uw organisatie strikt beveiligingsbeleid afdwingen, netwerkverkeer bewaken en afwijkingen in realtime detecteren. Dit niveau van controle is cruciaal voor het handhaven van de integriteit en vertrouwelijkheid van gevoelige gegevens. Tegelijkertijd vereenvoudigt Virtual Network integratie uw algehele netwerkarchitectuur en verbetert de betrouwbaarheid doordat Power Platform-services naadloos verbinding kunnen maken met andere Azure resources.

Overzicht van Virtual Network-ondersteuning in Power Platform

Virtual Network ondersteuning is een aanzienlijke verbetering die robuuste beveiliging en verbeterde connectiviteit met Power Platform biedt. Virtuele netwerken zijn een fundamenteel onderdeel van de netwerkmogelijkheden van Azure, zodat uw organisatie Power Platform-services kan verbinden met resources in de particuliere bedrijfsnetwerken. Ze zorgen voor beveiligde communicatie tussen Power Platform-services, andere Azure resources en netwerken, zoals on-premises services, databases, opslagaccounts en een sleutelkluis.

Door al het uitgaande verkeer van services via een virtueel netwerk te routeren, kan uw organisatie ervoor zorgen dat gegevens veilig worden verzonden en beschermd blijven tegen ongeautoriseerde toegang. Power Platform Een virtueel netwerk verbetert bovendien de connectiviteit door een betrouwbare en consistente netwerkomgeving te bieden. Het tot stand brengen van beveiligde verbindingen tussen Power Platform-services en andere Azure resources zorgt voor een naadloze gegevensstroom en een efficiënter gebruik van netwerkresources.

Achter de schermen

De Power Platform-infrastructuur bestaat uit een serverloze containerindelingslaag die workloads uitvoert met een strikte beveiligingsgrens en garandeert individuele beschikbaarheid op workloadniveau en schaalbaarheid. De containerindelingslaag verwerkt alle workloads die isolatie nodig hebben, inclusief interne Microsoft-workloads, zoals connectors en workloads van klanten, zoals invoegtoepassingen.

Met de workload in containers kan Power Platform isolatie op netwerkniveau ondersteunen met behulp van een combinatie van Azure subnetdelegering en Virtual Network injectiefuncties. Met Virtual Network injectie kan een container worden geïnjecteerd in een virtual network door een netwerkinterfacekaart te koppelen. Elke workload die op die container wordt uitgevoerd, wordt uitgevoerd in het netwerk van de klant en kan gebruikmaken van privé-IP-adressen binnen het netwerk. Workloads van invoegtoepassingen hebben toegang tot gebruikersservices, resources of Azure-resources met een privékoppeling die wordt blootgesteld aan hetzelfde virtuele netwerk. Op vergelijkbare wijze kan een connector-workload toegang krijgen tot de doelbron of het eindpunt binnen hetzelfde virtuele netwerk.

Azure subnetdelegatie

Virtual Network ondersteuning voor Power Platform is afhankelijk van Azure subnetdelegering. Bedrijven delegeren een subnet voor gebruik door Power Platform-services, zoals Dataverse-plug-ins en connectoren, om aanvragen tijdens runtime te verwerken. Containers gebruiken het IP-adres van het gedelegeerde subnet om deze verzoeken te verwerken.

Omdat de container binnen de grenzen van het gedelegeerde subnet werkt en het IP-adres ervan gebruikt, blijven alle uitgaande oproepen van de container binnen de netwerkgrenzen van de onderneming. Dat wil zeggen dat de oproep in het virtuele netwerk blijft dat deel uitmaakt van dat subnet. Met deze configuratie heeft uw organisatie volledige controle over het beleid, de regels en netwerkpakketten voor containers. U kunt op het gedelegeerde subnet dezelfde besturingselementen toepassen als op uw eigen netwerk.

Power Platform beheert niet de configuratie van het gedelegeerde subnet. De enige vereiste is dat het gedelegeerde subnet niet voor andere bronnen kan worden gebruikt of aan andere services mag worden gedelegeerd. Nadat een subnet is gedelegeerd, worden de IP-adressen binnen dat subnet gereserveerd voor Power Platform.

Internettoegang vanuit de containers is niet standaard beperkt. Het is mogelijk om het uitgaand netwerkverkeer te beperken of te beheren via de configuratie die is toegepast op het virtuele netwerk. Zie Aanbevolen procedures voor het beveiligen van uitgaande verbindingen voor informatie over het beperken van internettoegang.

In de volgende tabel wordt het eigendom van het gedelegeerde subnet samengevat, evenals de beheeropties die beschikbaar zijn voor klanten en Microsoft.

Besturingselementen Omschrijving Eigendom
NAT-gateway Koppel een NAT-gateway aan het gedelegeerde subnet om uitgaand internetverkeer van Power Platform-containers te beperken en te beheren. Klant
Netwerkbeveiligingsgroepen (NSG's) Klanten kunnen NSG's koppelen aan het gedelegeerde subnet. Definieer en handhaaf beveiligingsregels om inkomend en uitgaand verkeer van en naar het subnet te controleren. Klant
Routetabellen Klanten kunnen routetabellen koppelen aan het gedelegeerde subnet. Definieer aangepaste routeringsbeleidsregels om de verkeersstroom binnen het virtuele netwerk en naar externe netwerken te beheren. Klant
Netwerkbewaking Met netwerkbewaking kunt u naleving van beveiligingsbeleid waarborgen door ervoor te zorgen dat het verkeer via het virtuele privénetwerk (VPN) van de onderneming wordt verzonden. Klant
IP-adresbeheer Klanten kunnen de IP-adresruimte voor het gedelegeerde subnet dicteren en ervoor zorgen dat het privé-IP-adresbereiken gebruikt, zoals 10.0.0.0/8, 192.168.0.0/16 of 172.16.0.0/12. Klant
DNS-configuratie Klanten kunnen aangepaste DNS-instellingen configureren voor het gedelegeerde subnet, inclusief Azure DNS vermeldingen. Klant
Container Containers voeren aanvragen uit van Virtual Network ondersteunde services en verkrijgen IP-adressen uit het gedelegeerde subnet. Microsoft

Technische architectuur

Het volgende diagram van de technische architectuur van een Power Platform oplossing laat zien hoe componenten zoals gegevensbronnen, connectoren, services en toepassingen met elkaar interacteren en worden geïntegreerd binnen de oplossing. Het diagram benadrukt het gebruik van virtuele netwerken om de beveiliging en connectiviteit te verbeteren door services verbinding te laten maken met privé- en beschermde bronnen zonder deze bloot te stellen aan het internet. Power Platform De architectuur laat zien hoe uitvoeringsaanvragen worden gerouteerd naar containers in het virtuele netwerk, terwijl de isolatiegrenzen van de container behouden blijven.

Diagram dat de technische architectuur van een Power Platform oplossing illustreert, met de nadruk op het gebruik van virtuele netwerken voor veilige connectiviteit en het routeren van uitvoeringsverzoeken naar containers in het virtuele netwerk.

In een Virtual Network-configuratie maakt de container waarop de invoegtoepassing of connector wordt uitgevoerd deel uit van de virtual network van de organisatie. Communicatie met eindpunten in het virtuele netwerk blijft binnen de grenzen van het virtuele netwerk. U kunt de grens uitbreiden naar andere virtuele of on-premises netwerken met behulp van Virtual Network peering en ExpressRoute of VPN Gateway.

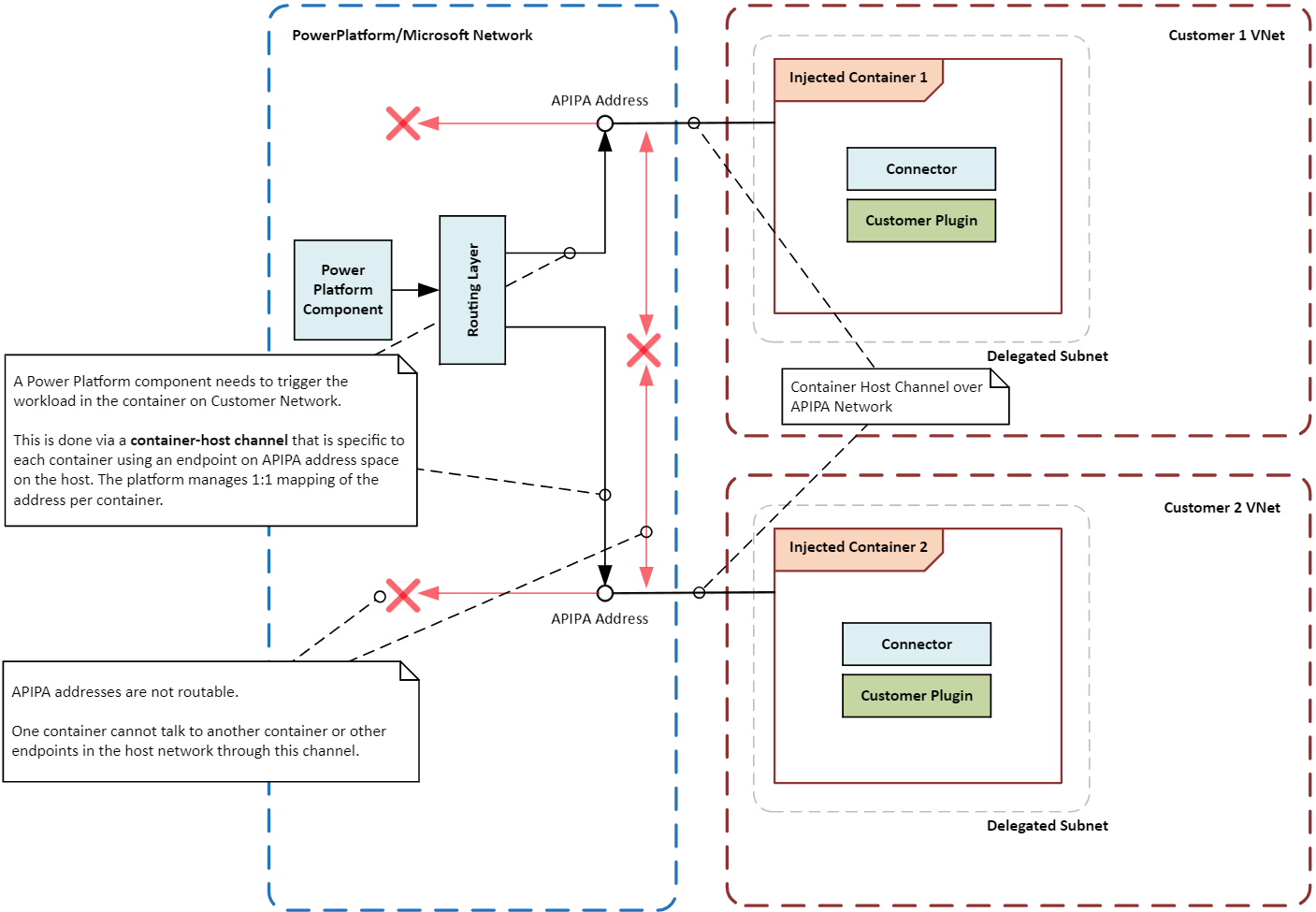
Power Platform-componenten in een containerworkload van een virtueel netwerk moeten kunnen communiceren met andere componenten in de workload. Het kan bijvoorbeeld nodig zijn dat Power Platform een plug-in activeert of een connector in de workload aanroept.

Omdat de container niet rechtstreeks is gekoppeld aan de hoofdnetwerkinfrastructuur, wordt er een speciaal communicatiepad of -kanaal opgezet tussen de container en de orkestratielaag. Het kanaal gebruikt een speciaal lokaal IP-adres, een zogenaamd APIPA-adres, om specifieke instructies of signalen te verzenden naar de workload die in de container wordt uitgevoerd. Alleen bepaalde typen berichten mogen de werklast bereiken. Zo blijven de container en de werklast veilig en geïsoleerd.

Het onderstaande diagram illustreert hoe containers van elkaar en het hostsysteem worden geïsoleerd met behulp van virtuele netwerken die uitvoeringsverzoeken naar containers routeren en daarbij de isolatiegrenzen handhaven.

Diagram met de isolatiegrenzen voor containers in een  Power Platform oplossing, met nadruk op veilige en geïsoleerde containerbewerkingen met behulp van twee virtuele netwerken.

Virtual Network ondersteuning voor Power Platform inschakelen

Volg de instructies in Virtueel Netwerk ondersteuning instellen voor Power Platform.

Veelvoorkomende gebruiksgevallen en praktijkvoorbeelden

In deze sectie leert u over veelvoorkomende gebruiksgevallen voor virtuele netwerken met Power Platform oplossingen. Je onderzoekt ook praktijkvoorbeelden van de manier waarop verschillende sectoren hiervan hebben geprofiteerd.

Gebruiksscenario's

Secure data integration: uw organisatie kan Virtual Network ondersteuning gebruiken om Power Platform-services veilig te verbinden met de bijbehorende privégegevensbronnen, zoals Azure SQL Database, Azure Storage en on-premises resources. Een virtueel netwerk zorgt ervoor dat gegevens binnen de netwerkgrenzen van de organisatie blijven en niet worden blootgesteld aan het openbare internet.

Private-eindpunten voor connectors: Power Platform-connectors kunnen Virtual Network ondersteuning gebruiken om privé-eindpunten in te stellen voor beveiligde communicatie. Dankzij het privénetwerk zijn openbare IP-adressen niet meer nodig en wordt het risico op datalekken verkleind.

Secure Copilot Studio-integraties: u kunt Virtual Network ondersteuning gebruiken met Power Platform-connectors in Copilot Studio om beveiligde connectiviteit met gegevensbronnen tot stand te brengen. Het privénetwerk elimineert de risico's die samenhangen met het blootstellen van gegevensbronnen aan het openbare internet en beperkt het risico op data-exfiltratie.

Voorbeelden uit de praktijk

Organisaties in verschillende branches kunnen profiteren van Virtual Network ondersteuning voor Power Platform. Door services op een veilige manier te verbinden met privégegevensbronnen, kunnen organisaties hun beveiliging verbeteren, de connectiviteit optimaliseren en ervoor zorgen dat ze voldoen aan wettelijke vereisten. Power Platform

Financiale instellingen: Een grote bank kan een virtueel netwerk gebruiken om Power Platform-oplossingen en Dynamics 365-apps veilig te verbinden met de beveiligde databases en services. Met deze opzet kan de bank veilige workflows creëren en processen automatiseren zonder gevoelige informatie bloot te stellen aan het openbare internet. Zo blijven klantgegevens beschermd en wordt voldaan aan wettelijke vereisten.

Zorgproviders: Een gezondheidszorgorganisatie kan een virtueel netwerk gebruiken om Power Platform-oplossingen en Dynamics 365-apps te verbinden met de elektronische gezondheidsrecordsystemen. Het privénetwerk kan worden gebruikt voor veilige toegang tot patiëntgegevens en om veilige communicatiekanalen te creëren tussen afdelingen en tussen de zorgverlener en externe partners.

Retailbedrijven: een retailbedrijf kan een virtueel netwerk gebruiken om Power Platform-oplossingen en Dynamics 365-apps veilig te verbinden met de voorraadbeheersystemen en klantdatabases. Dankzij privéverbindingen kan het bedrijf de bedrijfsvoering stroomlijnen, de voorraadbeheerfunctie verbeteren en de klantenservice verbeteren, terwijl tegelijkertijd wordt gewaarborgd dat gevoelige gegevens beschermd blijven.

Government-instanties: overheidsinstanties kunnen een virtueel netwerk gebruiken om Power Platform-oplossingen en Dynamics 365-apps veilig te verbinden met hun interne systemen en databases. Dankzij privéverbindingen kunnen instanties processen automatiseren, het delen van gegevens verbeteren en de samenwerking versterken, terwijl ze toch aan strenge beveiligings- en nalevingsnormen voldoen.

Integratiepatronen

De typen workloads die u in een omgeving wilt uitvoeren, bepalen het integratiepatroon voor Power Platform. U kunt Virtual Network ondersteuning voor Power Platform gebruiken als een integratiepatroon in uw omgeving met enkele uitzonderingen.

API-workloads: Als u van plan bent API-workloads zoals plug-ins, connectoren of service-eindpunten uit te voeren, is een virtueel netwerk de enige ondersteunde manier om deze veilig te integreren met gegevensbronnen binnen uw netwerk. Virtuele netwerken bieden geen ondersteuning voor een subset van connectors met niet-Microsoft-stuurprogrammavereisten of Windows-verificatie. Deze connectoren worden niet veel gebruikt en moeten gebruikmaken van een on-premises datagateway in plaats van een virtueel netwerk. De volgende plug-ins en connectoren zijn over het algemeen beschikbaar voor gebruik in een virtueel netwerk:

  • Dataverse-invoegtoepassingen
  • Aangepaste connectoren
  • Azure Blob Storage
  • Azure-bestandsopslag
  • Azure Key Vault
  • Azure Queues
  • Azure SQL Data Warehouse
  • HTTP met Microsoft Entra ID (vooraf geverifieerd)
  • SQL Server

ETL-workloads: Extraheren, transformeren, laden (ETL) workloads in Power BI en Power Platform-gegevensstromen gebruiken virtuele netwerkgegevensgateways.

Het onderstaande diagram illustreert de integratiepatronen voor API- en ETL-workloads.

Diagram met de Power Platform connectoren en plug-ins die algemeen beschikbaar zijn of als preview beschikbaar zijn voor gebruik binnen een virtueel netwerk.

Aandachtspunten voor configuratie

Houd rekening met de volgende overwegingen bij het instellen van Virtual Network ondersteuning voor Power Platform.

Regio's en locaties

Gedelegeerde subnetten in Azure regio's moeten overeenkomen met de locatie van de Power Platform-omgeving. Als uw Power Platform-omgeving zich bijvoorbeeld in de United States bevindt, moeten beide virtuele netwerken en subnetten zich in de regio's eastus en westus Azure bevinden. Controleer de lijst met ondersteunde regio's en locatietoewijzingen voor de meest recente informatie over Azure regio's en locaties.

Als uw Azure resources zich in verschillende Azure regio's bevinden, moet u uw virtuele netwerken voor Power Platform-omgevingen nog steeds implementeren op de juiste Azure locatie voor elke omgeving. Gebruik Virtual Network peering of een vergelijkbare connectiviteitsoptie met hoge snelheid en lage latentie om de resources te verbinden met uw virtuele netwerken. Het globale netwerk van Microsoft biedt meerdere opties om connectiviteit tot stand te brengen tussen het Power Platform virtuele netwerk en uw virtuele bedrijfsnetwerk.

Subnetgrootte

De omvang van het gedelegeerde subnet in een virtueel netwerk moet rekening houden met toekomstige groei in gebruik en de toevoeging van nieuwe services. Door de juiste grootte van uw subnet te kiezen, voorkomt u dat verzoeken worden afgeremd. Ga naar Subnetgrootte schatten voor Power Platform omgevingen voor meer informatie over het bepalen van de grootte van uw subnet.

Azure NAT Gateway

Azure NAT Gateway biedt veilige, schaalbare uitgaande connectiviteit voor containers in een gedelegeerd subnet. Wanneer deze is gekoppeld aan een subnet, wordt de NAT-gateway de volgende hop voor al het internetverkeer, waarbij privé-IP-adressen worden omgezet in een statisch openbaar IP-adres. Dit geeft uw organisatie een gecentraliseerd controlepunt voor het beheren van uitgaande internettoegang.

Netwerkbewaking

Met netwerkbewaking wordt de verkeersstroom in het gedelegeerde subnet bijgehouden en geanalyseerd. Dit is essentieel voor het identificeren en oplossen van mogelijke problemen. Monitoring biedt inzicht in de prestaties en de status van netwerkcomponenten en zorgt ervoor dat het netwerk efficiënt en veilig functioneert. Met monitoringtools kunnen afwijkingen, zoals ongebruikelijke verkeerspatronen of ongeautoriseerde toegangspogingen, worden gedetecteerd. Hierdoor kan tijdig worden ingegrepen en kunnen problemen worden verholpen.

Netwerkbeveiligingsgroepen

Met netwerkbeveiligingsgroepen (NSG's) kunt u beveiligingsregels definiëren waarmee verkeer van en naar uw Azure resources wordt bepaald. Wanneer u een subnet delegeert, kunt u NSG's configureren om ervoor te zorgen dat alleen geautoriseerd verkeer wordt toegestaan. Zo kunt u de beveiliging en integriteit van uw netwerk behouden. NSG's kunnen worden toegepast op zowel subnetten als afzonderlijke netwerkinterfaces, waardoor u flexibel bent in het beheren van verkeer op verschillende niveaus.

Aanbevolen procedures voor het beveiligen van uitgaande verbindingen van Power Platform-services

Met de volgende aanbevolen procedures kunt u uitgaande verbindingen van Power Platform-services beveiligen. Dit is van cruciaal belang voor het beperken van risico's voor gegevensexfiltratie en het waarborgen van naleving van beveiligingsbeleid.

  • Internettoegang beperken: containers hebben standaard onbeperkte uitgaande internettoegang. Koppel een NAT-gateway aan het gedelegeerde subnet om al het internetverkeer via een beheerd pad af te dwingen, zodat alle verbindingen via uw privénetwerk worden gerouteerd.

Opmerking

Als een NAT-gateway niet kan worden geïmplementeerd, is het mogelijk om de internettoegang nog steeds te beperken door volledig af te dwingen dat al het verkeer via uw netwerk wordt gerouteerd door een volgende hop in het virtuele netwerk te configureren door bijvoorbeeld een aangepaste routeringstabel toe te voegen. Zie Azure routering van verkeer van virtuele netwerken voor meer informatie.

  • Uitgaand verkeer beperken: zodra uw NAT-gateway is geïmplementeerd, beperkt u het uitgaande verkeer van Power Platform-resources naar specifieke eindpunten. Gebruik netwerkbeveiligingsgroepen en Azure Firewall om verkeersregels af te dwingen en de toegang te beheren.

Opmerking

Als u alleen netwerkbeveiligingsgroepen configureert, zonder de volgende hop te configureren (dat wil gezegd: een NAT-gateway koppelen of een aangepaste routeringstabel toevoegen) verkeer wordt beperkt volgens de opgegeven regels. Internetverkeer dat naar het internet is gericht zal echter nog steeds vertrekken van IP-adressen die eigendom zijn van Power Platform.

  • Privé-eindpunten gebruiken: gebruik privé-eindpunten voor beveiligde communicatie tussen Power Platform-services en Azure resources. Privé-eindpunten zorgen ervoor dat verkeer binnen het Azure netwerk blijft en niet via het openbare internet gaat.

  • Controleverkeer: Gebruik Azure Network Watcher en Microsoft Sentinel om het uitgaande verkeer van Power Platform-services te bewaken en te controleren, zodat u in realtime potentiële beveiligingsrisico's kunt identificeren en erop kunt reageren.

  • Toepassen van beveiligingsbeleid: Dwing beveiligingsbeleid af met behulp van Azure Policy en Azure Firewall om te garanderen dat alle uitgaande verbindingen voldoen aan de beveiligingsvereisten van uw organisatie. Om de gegevensstroom te beheren, past u beleid ter voorkoming van gegevensverlies en eindpuntfiltering toe op connectoren.

Voorbeeldconfiguraties Virtual Network

In deze sectie bieden we voorbeeldconfiguraties voor Virtual Network ondersteuning in Power Platform. Deze configuraties laten zien hoe u virtuele netwerken en subnetten instelt voor verschillende scenario's, waardoor beveiligde connectiviteit tussen Power Platform-services en Azure resources wordt gegarandeerd.

Wanneer uw Azure resources zich in een gekoppelde Azure regio bevinden en de Power Platform-omgeving zich in de United States

In dit scenario gaan we uit van de volgende aannames:

  • Uw Power Platform-omgeving bevindt zich in de United States.
  • De Azure regio voor het virtuele netwerk is ingesteld op VS - west en VS - oost.
  • Uw ondernemingsbronnen bevinden zich in een virtueel netwerk, VNET1, in de regio West-VS.

De volgende minimale configuratie is nodig voor het instellen van Virtual Network ondersteuning in dit scenario:

  1. Maak een virtueel netwerk, VNet1, in het westen van de VS en stel subnetten in voor delegatie.
  2. Maak een tweede virtueel netwerk, VNet2, in het oosten van de VS en stel subnetten in voor delegatie.
  3. Maak een peeringverbinding tussen VNet1 en VNet2.
  4. Configureer Power Platform Virtual Network integratie voor de gewenste omgevingen met behulp van de subnetten die u in stap 1 en 2 hebt gemaakt.

Diagram met de configuratie van Virtual Network ondersteuning wanneer Azure resources zich in een van de gekoppelde Azure regio's bevinden en de Power Platform-omgeving zich in de United States.

Wanneer uw Azure-resources zich in de regio centraal VS bevinden en de Power Platform-omgeving zich in de Verenigde Staten

In dit scenario gaan we uit van de volgende aannames:

  • Uw Power Platform-omgeving bevindt zich in de United States.
  • De Azure regio's voor de virtuele netwerken zijn ingesteld op VS - west en VS - oost.
  • Uw ondernemingsbronnen bevinden zich in een virtueel netwerk, VNet1, in de regio Centraal-VS.

De volgende minimale configuratie is nodig voor het instellen van Virtual Network ondersteuning in dit scenario:

  1. Maak een virtueel netwerk, VNet2, in het westen van de VS en stel subnetten in voor delegatie.
  2. Maak een ander virtueel netwerk, VNet3, in het oosten van de VS en stel subnetten in voor delegatie.
  3. Maak een peeringverbinding tussen VNet1 en VNet2.
  4. Maak een peeringverbinding tussen VNet1 en VNet3.
  5. Configureer Power Platform Virtual Network integratie voor de gewenste omgevingen met behulp van de subnetten die u in stap 1 en 2 hebt gemaakt.

Diagram met de configuratie van Virtual Network-ondersteuning wanneer Azure-resources zich in de regio centraal VS van Azure bevinden en de Power Platform-omgeving zich in de Verenigde Staten bevindt.

Casestudie

In de volgende casestudy ziet u hoe een Microsoft-klant Virtual Network ondersteuning voor Power Platform heeft geïmplementeerd om de beveiliging en connectiviteit te verbeteren en tegelijkertijd te zorgen voor naleving van wettelijke vereisten.

Een bedrijf verbetert zijn bedrijfsflexibiliteit met generatieve AI en veilige integratie met behulp van Azure Virtual Network

Om praktische zakelijke use cases voor generatieve AI te verkennen, organiseerde onze klant een hackathon. De gebeurtenis bracht meerdere burgerontwikkelaars samen, die in slechts één maand een succesvol prototype hebben gebouwd met behulp van Power Platform en Azure AI Services. De hackathon toonde niet alleen het potentieel van generatieve AI, maar bood de deelnemers ook waardevolle, praktische ervaring, wat innovatie en samenwerking binnen de organisatie bevorderde.

Uitdagingen voor de klant: De overgang van prototype naar productie bracht aanzienlijke uitdagingen met zich mee. De belangrijkste horde was het opzetten van een veilige privénetwerkarchitectuur op Power Platform en Azure die voldoet aan het strenge interne beveiligingsbeleid van het bedrijf. Het was voor de klant van cruciaal belang dat de privacy en beveiliging van gegevens gewaarborgd bleven en de flexibiliteit en schaalbaarheid behouden bleven.

Solution: De klant heeft Azure subnetdelegering gebruikt, met andere woorden een virtueel netwerk, met een beheerde omgeving om een privénetwerkarchitectuur tot stand te brengen tussen Power Platform en privé-Azure resources. Met deze architectuur heeft de klant de Power Platform-toepassingen veilig verbonden met Azure services zonder gevoelige gegevens bloot te stellen aan het openbare internet.

Diagram met de architectuur die onze klant heeft gebruikt om de Power Platform-toepassingen veilig te verbinden met Azure services zonder gevoelige gegevens bloot te stellen aan het openbare internet.

Voordelen: De implementatie van deze oplossing leverde verschillende belangrijke voordelen op.

  • De klant heeft een veilige en flexibele integratiebasis gebouwd tussen Power Platform en Azure, wat de realisatie van bedrijfswaarde versnelt. Dankzij de integratie verliep de gegevensstroom soepel en werd de samenwerking tussen afdelingen verbeterd.

  • Dankzij de nieuwe architectuur zijn de kosten en beperkingen die gepaard gaan met on-premises datagateways verdwenen. Doordat er geen on-premises infrastructuur meer nodig is, kan de klant de operationele kosten verlagen en het onderhoud vereenvoudigen.

  • De klant is nu klaar om andere interne gegevensbronnen, zoals privé Amazon Web Services en on-premises API's, te integreren via dit platform met Azure ExpressRoute. Dankzij de uitbreiding kan de klant gebruikmaken van een breder scala aan gegevens en diensten, wat leidt tot verdere innovatie en efficiëntie.

Conclusie

In dit witboek hebben we verschillende aspecten van de integratie van Virtual Network ondersteuning met Power Platform verkend. We bespraken de beveiligingsvoordelen van het gebruik van een virtueel netwerk, zoals het beschermen van gevoelige gegevens tegen ongeautoriseerde toegang en het garanderen van veilige communicatie tussen services en privébronnen. Power Platform We hebben veelvoorkomende use cases en praktijkvoorbeelden besproken, voorzien van integratiepatronen voor verschillende scenario's en overwegingen voor het configureren van Virtual Network ondersteuning. We hebben best practices gedeeld voor het beveiligen van uitgaande verbindingen van Power Platform-services, waaronder:

  • Beperking van uitgaand verkeer
  • Gebruik van privé-eindpunten en subnetdelegatie
  • Verkeer monitoren en controleren
  • Beveiligingsbeleid toepassen

Ten slotte hebben we een casestudy onderzocht van een Microsoft-klant die Virtual Network ondersteuning voor Power Platform heeft geïmplementeerd om de beveiliging en connectiviteit te verbeteren en tegelijkertijd te zorgen voor naleving van wettelijke vereisten.

Virtual Network ondersteuning voor Power Platform is een cruciale functie waarmee organisaties hun netwerkbeveiliging kunnen verbeteren, connectiviteit kunnen optimaliseren en naleving van wettelijke vereisten kunnen garanderen. Organisaties die gebruikmaken van Virtual Network ondersteuning, kunnen Power Platform-services veilig verbinden met hun persoonlijke gegevensbronnen, waardoor de risico's worden geëlimineerd die gepaard gaan met het blootstellen van deze bronnen aan het openbare internet.