oficjalny dokument pomocy technicznej dla Virtual Network

Twoja organizacja może użyć Azure Virtual Network, aby zapewnić, że jej usługi Power Platform działają w bezpiecznym i kontrolowanym środowisku sieciowym, co zmniejsza ryzyko naruszeń danych i nieautoryzowanego dostępu. Ten oficjalny dokument zawiera szczegółową analizę obsługi Azure Virtual Network w usłudze Power Platform. Wyróżnia ona kluczowe korzyści, przedstawia proces implementacji i architekturę techniczną, omawia rzeczywiste przypadki użycia i oferuje praktyczne informacje z pomyślnego analizy przypadku. Jest to cenny zasób dla specjalistów IT i osób podejmujących decyzje, które chcą zwiększyć bezpieczeństwo sieci i wydajność operacyjną.

Główne korzyści

  • Zwiększone bezpieczeństwo: hostuj Power Platform usługi w bezpiecznej sieci, chroniąc poufne dane przed nieautoryzowanym dostępem i potencjalnymi naruszeniami.

  • Ulepszona łączność: ustanawiaj bezpieczne i niezawodne połączenia między usługami Power Platform i innymi zasobami Azure, zwiększając ogólną łączność.

  • Usprawnione zarządzanie siecią: Uprość zarządzanie siecią dzięki scentralizowanemu i spójnemu podejściu do konfigurowania i zarządzania ustawieniami sieciowymi dla Power Platform usług.

  • Skalowalność: Efektywne skalowanie Power Platform usług, zapewniające, że zasoby sieciowe mogą rosnąć zgodnie z potrzebami biznesowymi.

  • Zgodność: spełnij wymagania prawne i dotyczące zgodności w zakresie bezpieczeństwa sieci i ochrony danych.

Tło

Microsoft Power Platform jest wiodącą platformą o niskim kodzie/braku kodu, która umożliwia użytkownikom tworzenie aplikacji, automatyzowanie przepływów pracy i analizowanie danych — nawet jeśli nie są deweloperami — do tworzenia niestandardowych rozwiązań dostosowanych do konkretnych potrzeb biznesowych, wspierania innowacji i zwiększania produktywności. Power Platform obejmuje następujące usługi firmy Microsoft:

  • Dataverse służy jako podstawowa platforma danych, zapewniając bezpieczne i skalowalne środowisko do przechowywania danych i zarządzania nimi.
  • Power Apps oferuje przyjazny dla użytkownika interfejs do tworzenia aplikacji niestandardowych.
  • Power Automate oferuje interfejs przeciągania i upuszczania do automatyzowania powtarzających się zadań i przepływów pracy.
  • Power BI oferuje niezawodne możliwości wizualizacji i analizy danych.
  • Power Pages oferuje przyjazny dla użytkownika interfejs do tworzenia profesjonalnych witryn internetowych.
  • Copilot Studio ułatwia tworzenie inteligentnych botów i agentów bez dogłębnej wiedzy na temat inżynierii sztucznej inteligencji.

Integracja tych składników z zasobami Azure przy użyciu sieci wirtualnych zwiększa ogólną funkcjonalność i zabezpieczenia platformy Power Platform. Sieci wirtualne zapewniają bezpieczne i izolowane środowisko sieciowe, w którym mogą działać usługi Power Platform, umożliwiając organizacji kontrolowanie i zarządzanie ruchem sieciowym, zapewniając jednocześnie ochronę danych zgodnie z wymogami regulacyjnymi.

Zabezpieczenia sieci i integracja Virtual Network

Bezpieczeństwo sieci jest krytycznym aspektem każdej infrastruktury cyfrowej. Ochrona ruchu wychodzącego z usług Power Platform jest niezbędna, aby zapobiec nieautoryzowanemu dostępowi, naruszeniom bezpieczeństwa danych i innym zagrożeniom bezpieczeństwa. Integracja z siecią wirtualną odgrywa istotną rolę. Zapewniając bezpieczną ścieżkę transmisji danych i zapewniając, że cały ruch z usług Power Platform kieruje się przez kontrolowane i monitorowane środowisko sieciowe, zmniejsza ryzyko narażenia na potencjalne zagrożenia.

Wdrażając obsługę Virtual Network, organizacja może wymuszać ścisłe zasady zabezpieczeń, monitorować ruch sieciowy i wykrywać wszelkie anomalie w czasie rzeczywistym. Ten poziom kontroli ma kluczowe znaczenie dla zachowania integralności i poufności danych wrażliwych. Jednocześnie Virtual Network integracja upraszcza ogólną architekturę sieci i zwiększa niezawodność, umożliwiając usługom Power Platform bezproblemowe łączenie się z innymi zasobami Azure.

Omówienie obsługi Virtual Network na platformie Power Platform

Obsługa Virtual Network jest znaczącym ulepszeniem, które zapewnia niezawodne bezpieczeństwo i lepszą łączność dla platformy Power Platform. Sieci wirtualne są podstawowym składnikiem możliwości sieciowych Azure, co pozwala organizacji na łączenie usług Power Platform z zasobami w sieciach prywatnych przedsiębiorstwa. Ustanawiają bezpieczną komunikację między usługami Power Platform, innymi zasobami platformy Azure i sieciami, takimi jak usługi lokalne, bazy danych, konta magazynu i magazyn kluczy.

Kierując cały ruch wychodzący z usług Power Platform przez sieć wirtualną, Twoja organizacja może zapewnić bezpieczną transmisję danych i ochronę przed nieautoryzowanym dostępem. Sieć wirtualna poprawia także łączność, zapewniając niezawodne i spójne środowisko sieciowe. Ustanawianie bezpiecznych połączeń między usługami Power Platform i innymi zasobami Azure zapewnia bezproblemowy przepływ danych i wydajniejsze wykorzystanie zasobów sieciowych.

Za kulisami

Infrastruktura Power Platform składa się z bezserwerowej warstwy orkiestracji kontenerów, która wykonuje obciążenia ze ścisłą granicą zabezpieczeń i gwarantuje dostępność oraz skalowalność na poziomie poszczególnych obciążeń. Warstwa orkiestracji kontenerów obsługuje wszystkie obciążenia wymagające izolacji, w tym wewnętrzne obciążenia firmy Microsoft, takie jak łączniki i obciążenia klientów, takie jak wtyczki.

Kontenerowe obciążenie umożliwia platformie Power Platform obsługę izolacji na poziomie sieci przy użyciu kombinacji delegowania podsieci platformy Azure i funkcji wstrzykiwania sieci wirtualnej. W przypadku wprowadzania do sieci wirtualnej, kontener można umieścić w sieci wirtualnej przez dołączenie karty sieciowej. Wszelkie obciążenia uruchomione w tym kontenerze są wykonywane w sieci klienta i mogą korzystać z prywatnych adresów IP w sieci. Obciążenia wtyczek mogą uzyskiwać dostęp do usług użytkownika, zasobów lub zasobów platformy Azure za pomocą prywatnego łącza udostępnionego w tej samej sieci wirtualnej. Podobnie obciążenie łącznika może uzyskać dostęp do zasobu docelowego lub punktu końcowego w tej samej sieci wirtualnej.

delegowanie podsieci Azure

Obsługa sieci wirtualnej Power Platform bazuje na delegacji podsieci Azure. Przedsiębiorstwa delegują podsieć do użytku przez usługi Power Platform, takie jak wtyczki i łączniki Dataverse, w celu przetwarzania żądań w czasie wykonywania. Kontenery używają adresu IP z delegowanej podsieci do obsługi tych żądań.

Ponieważ kontener działa w granicach delegowanej podsieci i korzysta z jego adresu IP, wszelkie wywołania wychodzące z kontenera pozostają w granicach sieci przedsiębiorstwa — oznacza to, że wywołanie pozostaje w sieci wirtualnej będącej częścią tej podsieci. Ta konfiguracja umożliwia Twojej organizacji pełną kontrolę nad zasadami, regułami i pakietami sieciowymi dla kontenerów. Do delegowanej podsieci możesz zastosować te same elementy sterujące, które stosujesz do własnej sieci.

Power Platform nie zarządza konfiguracją delegowanej podsieci. Jedynym wymaganiem jest to, że delegowanej podsieci nie można używać do żadnych innych zasobów ani delegować do innych usług. Po delegowaniu podsieci adresy IP w tej podsieci są zarezerwowane dla usługi Power Platform.

Dostęp do Internetu z kontenerów nie jest domyślnie ograniczony. Istnieje możliwość ograniczenia lub kontrolowania ruchu wychodzącego sieci za pomocą konfiguracji zastosowanej w sieci wirtualnej. Aby uzyskać informacje na temat ograniczania dostępu do Internetu, zobacz Najlepsze rozwiązania dotyczące zabezpieczania połączeń wychodzących.

W poniższej tabeli podsumowano własność delegowanej podsieci oraz elementy sterujące dostępne dla klientów i firmy Microsoft.

Kontrolki Opis Prawo własności
NAT Gateway Dołącz NAT Gateway do delegowanej podsieci, aby ograniczyć i zarządzać wychodzącym ruchem internetowym z kontenerów Power Platform. Customer
Sieciowe grupy zabezpieczeń (NSG) Klienci mogą kojarzyć sieciowe grupy zabezpieczeń z delegowaną podsiecią. Zdefiniuj i egzekwuj reguły zabezpieczeń, aby kontrolować ruch przychodzący i wychodzący do i z podsieci. Customer
Tabele routingu Klienci mogą kojarzyć tabele tras z delegowaną podsiecią. Zdefiniuj niestandardowe zasady routingu, aby kontrolować przepływ ruchu w sieci wirtualnej i do sieci zewnętrznych. Customer
Monitorowanie sieci Monitorowanie sieci pomaga zachować zgodność z zasadami bezpieczeństwa, wymuszając przepływ ruchu przez wirtualną sieć prywatną przedsiębiorstwa. Customer
Zarządzanie adresami IP Klienci mogą dyktować przestrzeń adresową IP dla delegowanej podsieci, upewniając się, że używa ona prywatnych zakresów adresów IP, takich jak 10.0.0.0/8, 192.168.0.0/16 lub 172.16.0.0/12. Customer
Konfiguracja wskaźnika DNS Klienci mogą konfigurować niestandardowe ustawienia DNS dla delegowanej podsieci, w tym wpisy Azure DNS. Customer
Container Kontenery wykonują żądania z usług obsługiwanych przez Virtual Network i uzyskują adresy IP z delegowanej podsieci. Microsoft

Architektura techniczna

Poniższy diagram architektury technicznej rozwiązania Power Platform pokazuje, w jaki sposób komponenty, takie jak źródła danych, łączniki, usługi i aplikacje, współdziałają i integrują się w ramach rozwiązania. Diagram przedstawia wykorzystanie sieci wirtualnych do zwiększania bezpieczeństwa i łączności, umożliwiając usługom Power Platform łączenie się z prywatnymi i chronionymi zasobami bez narażania ich na dostęp do Internetu. Architektura pokazuje, w jaki sposób żądania wykonania są kierowane do kontenerów w sieci wirtualnej przy jednoczesnym zachowaniu granic izolacji kontenerów.

Diagram ilustrujący architekturę techniczną rozwiązania Power Platform, przedstawiający wykorzystanie sieci wirtualnych do bezpiecznej łączności i kierowania żądań wykonania do kontenerów w sieci wirtualnej.

W konfiguracji Virtual Network kontener, który uruchamia wtyczkę lub łącznik, jest częścią virtual network organizacji. Komunikacja z punktami końcowymi w sieci wirtualnej pozostaje wewnątrz granicy sieci wirtualnej. Granicę można rozszerzyć na inne sieci wirtualne lub lokalne, korzystając z komunikacji równorzędnej sieci wirtualnej i usługi ExpressRoute lub VPN Gateway.

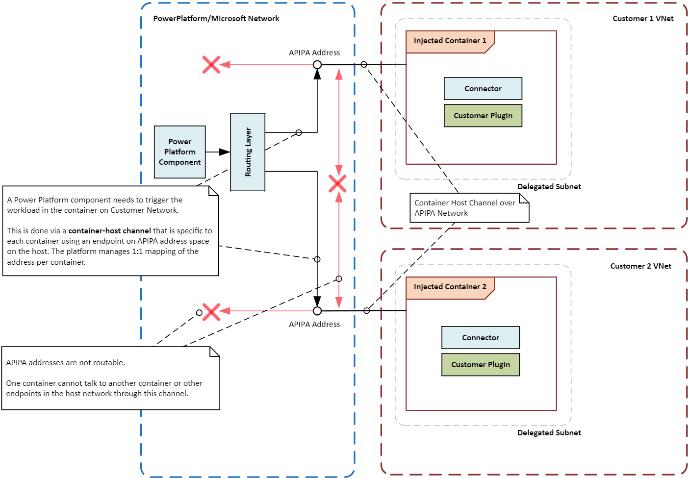
Komponenty Power Platform w konteneryzowanym obciążeniu sieci wirtualnej muszą mieć możliwość komunikowania się z innymi komponentami w obciążeniu. Na przykład Power Platform może wymagać wyzwolenia wtyczki lub wywołania łącznika w obciążeniu.

Ponieważ kontener nie jest bezpośrednio podłączony do głównej infrastruktury sieciowej, między kontenerem a warstwą aranżacji ustanawiana jest specjalna ścieżka lub kanał komunikacyjny. Kanał używa specjalnego lokalnego adresu IP, zwanego adresem APIPA, do wysyłania określonych instrukcji lub sygnałów do obciążenia działającego w kontenerze. Tylko niektóre typy wiadomości mogą dotrzeć do obciążenia, co gwarantuje, że kontener i jego obciążenie pozostaną bezpieczne i odizolowane.

Poniższy diagram ilustruje, jak kontenery są izolowane od siebie i od systemu hosta przy użyciu sieci wirtualnych, które kierują żądania wykonania do kontenerów przy zachowaniu granic izolacji.

Diagram przedstawiający granice izolacji kontenerów w rozwiązaniu Power Platform, przedstawiający bezpieczne i izolowane operacje kontenerów przy użyciu dwóch sieci wirtualnych.

Włącz obsługę Wirtualnej Sieci dla platformy Power Platform

Postępuj zgodnie z instrukcjami w Konfiguracji obsługi Virtual Network dla platformy Power Platform.

Typowe przypadki użycia i przykłady ze świata rzeczywistego

W tej sekcji poznasz typowe przypadki użycia sieci wirtualnych z rozwiązaniami Power Platform. Poznasz także rzeczywiste przykłady korzyści, jakie różne branże odniosły dzięki ich zastosowaniu.

Przypadki użycia

Secure data integration: Twoja organizacja może używać obsługi Virtual Network w celu bezpiecznego łączenia usług Power Platform z prywatnymi źródłami danych, takimi jak Azure SQL Database, Azure Storage i zasoby lokalne. Sieć wirtualna gwarantuje, że dane pozostaną w granicach sieci organizacji i nie będą widoczne w publicznym Internecie.

Prywatne punkty końcowe dla łączników: Łączniki Power Platform mogą używać wsparcia dla sieci wirtualnej do ustanawiania prywatnych punktów końcowych w celu bezpiecznej komunikacji. Sieć prywatna eliminuje potrzebę posiadania publicznych adresów IP i zmniejsza ryzyko naruszenia danych.

Secure Copilot Studio integrations: Możesz użyć obsługi sieci wirtualnej dla łączników Power Platform w programie Copilot Studio, aby ustanowić bezpieczną łączność ze źródłami danych. Sieć prywatna eliminuje ryzyko związane z udostępnieniem źródeł danych publicznemu internetowi i ogranicza ryzyko eksfiltracji danych.

Przykłady ze świata rzeczywistego

Organizacje w różnych branżach mogą korzystać z obsługi wirtualnej sieci dla platformy Power Platform. Bezpiecznie łącząc usługi Power Platform z prywatnymi źródłami danych, organizacje mogą poprawić swój stan zabezpieczeń, poprawić łączność i zapewnić zgodność z wymogami prawnymi.

Financial institutions: Duży bank może używać sieci wirtualnej do bezpiecznego łączenia rozwiązań platformy Power Platform i Dynamics 365 aplikacji z chronionymi bazami danych i usługami. Taka konfiguracja umożliwia bankowi tworzenie bezpiecznych przepływów pracy i automatyzację procesów bez udostępniania poufnych informacji w publicznym Internecie, zapewniając ochronę danych klientów i zgodność z wymogami regulacyjnymi.

Dostawcy opieki zdrowotnej: Organizacja opieki zdrowotnej może używać sieci wirtualnej do łączenia rozwiązań platformy Power Platform i Dynamics 365 aplikacji z systemami elektronicznych rejestrów zdrowia. Sieć prywatna może być wykorzystywana do bezpiecznego dostępu do danych pacjentów oraz do tworzenia bezpiecznych kanałów komunikacji pomiędzy oddziałami oraz pomiędzy dostawcą a partnerami zewnętrznymi.

Retail firm: Firma detaliczna może używać sieci wirtualnej do bezpiecznego łączenia rozwiązań platformy Power Platform i Dynamics 365 aplikacji z systemami zarządzania spisem i bazami danych klientów. Prywatne połączenia pozwalają firmie optymalizować operacje, poprawić śledzenie zapasów i ulepszyć jakość obsługi klienta, zapewniając jednocześnie ochronę danych poufnych.

Agencje rządowe: Agencje rządowe mogą używać sieci wirtualnej do bezpiecznego łączenia rozwiązań Power Platform i aplikacji Dynamics 365 z wewnętrznymi systemami i bazami danych. Połączenia prywatne pozwalają agencjom automatyzować procesy, usprawniać udostępnianie danych i usprawniać współpracę przy jednoczesnym zachowaniu rygorystycznych standardów bezpieczeństwa i zgodności.

Wzorce integracji

Typy obciążeń, które chcesz uruchamiać w środowisku, określają wzorzec integracji dla Power Platform. Możesz użyć obsługi sieci wirtualnej dla platformy Power Platform jako wzorca integracji w swoim środowisku z pewnymi wyjątkami.

Obciążenia interfejsu API: jeśli planujesz uruchamiać obciążenia interfejsu API, takie jak wtyczki, łączniki lub punkty końcowe usługi, sieć wirtualna jest jedynym obsługiwanym sposobem ich bezpiecznej integracji ze źródłami danych w sieci. Sieci wirtualne nie obsługują podzestawu łączników, które mają wymagania dotyczące sterowników innych niż Microsoft ani nie korzystają z Windows authentication. Te łączniki nie są powszechnie używane i muszą używać lokalnej bramy danych zamiast sieci wirtualnej. Następujące wtyczki i łączniki są ogólnie dostępne do użytku w sieci wirtualnej:

  • Wtyczki Dataverse
  • Łączniki niestandardowe
  • Usługa Azure Blob Storage (przechowywanie obiektów w chmurze)
  • Azure File Storage
  • Azure Key Vault
  • kolejki Azure
  • Azure SQL Data Warehouse
  • Protokół HTTP z Microsoft Entra ID (przedautoryzowany)
  • SQL Server

Obciążenia ETL: wyodrębnianie, przekształcanie, ładowanie (ETL) obciążeń, a Power BIPower Platform przepływy danych korzystają z bram danych sieci wirtualnej.

Poniższy diagram ilustruje wzorce integracji obciążeń API i ETL.

Diagram przedstawiający złącza i wtyczki Power Platform, które są ogólnie dostępne lub dostępne w wersji zapoznawczej do użytku w sieci wirtualnej.

Zagadnienia dotyczące konfiguracji

Podczas konfigurowania obsługi Sieci Wirtualnej dla platformy Power Platform należy wziąć pod uwagę następujące kwestie.

Regiony i lokalizacje

Delegowane podsieci w regionach Azure muszą być zgodne z lokalizacją środowiska platformy Power Platform. Jeśli na przykład środowisko platformy Power Platform znajduje się w Stanach Zjednoczonych, każda z dwóch sieci wirtualnych i każda z dwóch podsieci musi znajdować się w eastus i westus regionie Azure. Sprawdź listę obsługiwanych regionów i mapowań lokalizacji, aby uzyskać najnowsze informacje o regionach i lokalizacjach Azure.

Jeśli zasoby Azure znajdują się w różnych regionach Azure, nadal musisz wdrożyć sieci wirtualne dla środowisk platformy Power Platform w odpowiedniej lokalizacji Azure dla każdego środowiska. Użyj peeringu sieci wirtualnych lub podobnej opcji połączenia, zapewniającej dużą szybkość i małe opóźnienie, aby połączyć zasoby z sieciami wirtualnymi. Sieć globalna firmy Microsoft oferuje wiele opcji nawiązywania łączności między Power Platform siecią wirtualną a siecią wirtualną przedsiębiorstwa.

Rozmiar podsieci

Rozmiar delegowanej podsieci w sieci wirtualnej powinien uwzględniać przyszły wzrost użycia i dodanie nowych usług. Odpowiednie dobranie rozmiaru podsieci gwarantuje, że żądania nie zostaną ograniczone. Aby uzyskać więcej informacji na temat określania rozmiaru podsieci, przejdź do tematu Szacowanie rozmiaru podsieci dla Power Platform środowisk.

Azure NAT Gateway

Azure NAT Gateway zapewnia bezpieczną, skalowalną łączność wychodzącą dla kontenerów w delegowanej podsieci. Po dołączeniu do podsieci brama NAT staje się następnym przeskokiem dla całego ruchu kierowanego do Internetu, tłumacząc prywatne adresy IP na statyczny publiczny adres IP. Zapewnia to organizacji scentralizowany punkt kontroli zarządzania wychodzącym dostępem do Internetu.

Monitorowanie sieci

Monitoring sieci śledzi i analizuje przepływ ruchu w delegowanej podsieci, co jest niezbędne do identyfikowania i rozwiązywania potencjalnych problemów. Zapewniając wgląd w wydajność i stan składników sieci, monitorowanie pomaga upewnić się, że sieć działa wydajnie i bezpiecznie. Narzędzia monitorujące mogą wykrywać anomalie, takie jak nietypowe wzorce ruchu lub próby nieautoryzowanego dostępu, co pozwala na szybką interwencję i łagodzenie skutków.

Sieciowe grupy zabezpieczeń

Sieciowe grupy zabezpieczeń umożliwiają definiowanie reguł zabezpieczeń kontrolujących ruch do i z zasobów Azure. Delegując podsieć, możesz skonfigurować sieciowe grupy zabezpieczeń, aby mieć pewność, że dozwolony będzie tylko ruch autoryzowany, co pomoże Ci zachować bezpieczeństwo i integralność sieci. Sieciowe grupy zabezpieczeń można stosować zarówno do podsieci, jak i poszczególnych interfejsów sieciowych, zapewniając elastyczność w zarządzaniu ruchem na różnych poziomach.

Najlepsze praktyki dotyczące zabezpieczania połączeń wychodzących z usług Power Platform

Poniższe najlepsze rozwiązania ułatwiają zabezpieczanie połączeń wychodzących z usług Power Platform, które mają kluczowe znaczenie dla ograniczenia ryzyka eksfiltracji danych i zapewnienia zgodności z zasadami zabezpieczeń.

  • Ogranicz dostęp do Internetu: domyślnie kontenery mają nieograniczony dostęp do Internetu. Podłącz NAT Gateway do delegowanej podsieci, aby wymusić kierowanie całego ruchu internetowego przez kontrolowaną ścieżkę, zapewniając, że wszystkie połączenia są kierowane przez twoją prywatną sieć.

Uwaga / Notatka

Jeśli nie można wdrożyć NAT Gateway, nadal można ograniczyć dostęp do Internetu, wymuszając przekierowanie całego ruchu przez twoją sieć, na przykład poprzez skonfigurowanie następnego przeskoku w sieci wirtualnej poprzez dodanie niestandardowej tabeli routingu. Aby uzyskać więcej informacji, zobacz routing ruchu wirtualnej sieci Azure.

  • Ogranicz ruch wychodzący: po wdrożeniu bramy NAT ogranicz ruch wychodzący z zasobów Power Platform do określonych punktów końcowych. Użyj sieciowych grup zabezpieczeń i Azure Firewall, aby wymusić reguły ruchu i kontrolować dostęp.

Uwaga / Notatka

W przypadku konfigurowania tylko sieciowych grup zabezpieczeń, bez konfiguracji następnego przeskoku (czyli dołączenia bramy NAT lub dodania niestandardowej tabeli routingu), ruch jest ograniczony zgodnie z określonymi regułami. Jednak ruch związany z Internetem nadal będzie wychodzący z adresów IP należących do platformy Power Platform.

  • Użyj prywatnych punktów końcowych: użyj prywatnych punktów końcowych do bezpiecznej komunikacji między usługami Power Platform i zasobami Azure. Prywatne punkty końcowe zapewniają, że ruch pozostaje w sieci Azure i nie przechodzi przez publiczny Internet.

  • Monitorowanie i inspekcja ruchu: Użyj Azure Network Watcher i Microsoft Sentinel w celu monitorowania i inspekcji ruchu wychodzącego z usług Power Platform, aby ułatwić identyfikowanie potencjalnych zagrożeń bezpieczeństwa i reagowanie na nie w czasie rzeczywistym.

  • Zasady zabezpieczeń aplikacji: Wymuszanie zasad zabezpieczeń przy użyciu Azure Policy i Azure Firewall w celu zapewnienia zgodności wszystkich połączeń wychodzących z wymaganiami dotyczącymi zabezpieczeń organizacji. Aby kontrolować przepływ danych, zastosuj zasady zapobiegania utracie danych i filtrowanie punktów końcowych w łącznikach.

Przykładowe konfiguracje Virtual Network

W tej sekcji udostępniamy przykładowe konfiguracje obsługi Virtual Network na platformie Power Platform. Te konfiguracje ilustrują sposób konfigurowania sieci wirtualnych i podsieci w różnych scenariuszach, zapewniając bezpieczną łączność między usługami Power Platform i zasobami Azure.

Gdy zasoby Azure znajdują się w sparowanym regionie Azure, a środowisko platformy Power Platform znajduje się w Stanach Zjednoczonych.

W tym scenariuszu przyjmujemy następujące założenia:

  • Środowisko platformy Power Platform znajduje się w Stanach Zjednoczonych.
  • Region Azure'a dla sieci wirtualnej jest ustawiony na Zachód USA i Wschód USA.
  • Zasoby przedsiębiorstwa znajdują się w sieci wirtualnej VNET1 w regionie zachodnie stany USA.

Do skonfigurowania obsługi Virtual Network w tym scenariuszu jest wymagana następująca minimalna konfiguracja:

  1. Utwórz sieć wirtualną VNet1 w zachodnich stanach USA i skonfiguruj podsieci na potrzeby delegowania.
  2. Utwórz drugą sieć wirtualną VNet2 we wschodnich stanach USA i skonfiguruj podsieci na potrzeby delegowania.
  3. Ustanów połączenie równorzędne między sieciami VNet1 i VNet2.
  4. Skonfiguruj integrację Virtual Network platformy Power Platform dla żądanych środowisk przy użyciu podsieci utworzonych w krokach 1 i 2.

Diagram przedstawiający konfigurację obsługi Virtual Network, gdy zasoby Azure znajdują się w jednym z sparowanych regionów Azure, a środowisko Power Platform znajduje się w Stanach Zjednoczonych.

Gdy zasoby Azure znajdują się w regionie Azure w środkowych Stanach Zjednoczonych, a środowisko platformy Power Platform znajduje się w Stanach Zjednoczonych

W tym scenariuszu przyjmujemy następujące założenia:

  • Środowisko platformy Power Platform znajduje się w Stanach Zjednoczonych.
  • Regiony Azure dla sieci wirtualnych są ustawione na Zachodnie stany USA i Wschodnie stany USA.
  • Zasoby przedsiębiorstwa znajdują się w sieci wirtualnej VNet1 w regionie środkowych Stanów Zjednoczonych.

Do skonfigurowania obsługi Virtual Network w tym scenariuszu jest wymagana następująca minimalna konfiguracja:

  1. Utwórz sieć wirtualną VNet2 w zachodnich stanach USA i skonfiguruj podsieci na potrzeby delegowania.
  2. Utwórz kolejną sieć wirtualną VNet3 we wschodnich stanach USA i skonfiguruj podsieci na potrzeby delegowania.
  3. Ustanów połączenie równorzędne między sieciami VNet1 i VNet2.
  4. Ustanów połączenie równorzędne między sieciami VNet1 i VNet3.
  5. Skonfiguruj integrację Virtual Network platformy Power Platform dla żądanych środowisk przy użyciu podsieci utworzonych w krokach 1 i 2.

Diagram przedstawiający konfigurację obsługi Virtual Network, gdy zasoby Azure znajdują się w regionie Central US Azure, a środowisko Power Platform znajduje się w Stanach Zjednoczonych.

Analiza przypadku

W poniższym studium przypadku przedstawiono, jak klient firmy Microsoft pomyślnie wdrożył obsługę Virtual Network dla platformy Power Platform w celu zwiększenia bezpieczeństwa i łączności, jednocześnie zapewniając zgodność z wymaganiami prawnymi.

Firma zwiększa elastyczność biznesową dzięki generowaniu sztucznej inteligencji i bezpiecznej integracji przy użyciu Azure Virtual Network

Aby poznać praktyczne przypadki biznesowego wykorzystania generatywnej sztucznej inteligencji, nasz klient przeprowadził hackaton. Wydarzenie zgromadziło wielu deweloperów obywateli, którzy utworzyli udany prototyp w ciągu zaledwie jednego miesiąca przy użyciu platformy Power Platform i Azure usług sztucznej inteligencji. Hackathon nie tylko pokazał potencjał generatywnej sztucznej inteligencji, ale także dostarczył uczestnikom cennego praktycznego doświadczenia, wspierając innowacje i współpracę w organizacji.

Wyzwania klientów: Przejście od prototypu do produkcji wiązało się z poważnymi wyzwaniami. Podstawową przeszkodą była ustanowienie bezpiecznej architektury sieci prywatnej na platformie Power Platform i Azure, która była zgodna z rygorystycznymi wewnętrznymi zasadami zabezpieczeń firmy. Zapewnienie prywatności i bezpieczeństwa danych, przy jednoczesnym zachowaniu elastyczności i skalowalności, było kluczowe dla klienta.

Solution: Klient użył delegowania podsieci Azure — innymi słowy, sieci wirtualnej — w środowisku zarządzanym w celu ustanowienia architektury sieci prywatnej między platformą Power Platform i prywatnymi zasobami Azure. Korzystając z tej architektury, klient bezpiecznie połączył swoje aplikacje platformy Power Platform z usługami Azure bez ujawniania poufnych danych do publicznego Internetu.

Diagram przedstawiający architekturę używaną przez klienta do bezpiecznego łączenia aplikacji platformy Power Platform z usługami Azure bez ujawniania poufnych danych w publicznym Internecie.

Korzyści: Wdrożenie tego rozwiązania przyniosło kilka kluczowych korzyści.

  • Klient utworzył bezpieczną i elastyczną podstawę integracji między platformą Power Platform i Azure, przyspieszając realizację wartości biznesowej. Integracja umożliwiła płynny przepływ danych i lepszą współpracę między działami.

  • Nowa architektura wyeliminowała koszty i ograniczenia związane z lokalnymi bramami danych. Unikając konieczności korzystania z infrastruktury lokalnej, klient może zmniejszyć koszty operacyjne i uprościć konserwację.

  • Klient jest teraz gotowy do integracji innych wewnętrznych źródeł danych, takich jak prywatne usługi Amazon Web Services i lokalne interfejsy API, za pośrednictwem tej platformy z Azure ExpressRoute. Ekspansja umożliwia klientowi korzystanie z szerszego zakresu danych i usług, napędzając dalszą innowacyjność i wydajność.

Podsumowanie

W tej białej księdze zapoznaliśmy się z różnymi aspektami integracji obsługi Virtual Network z platformą Power Platform. Omówiliśmy korzyści związane z bezpieczeństwem korzystania z sieci wirtualnej, takie jak ochrona wrażliwych danych przed nieautoryzowanym dostępem i zapewnienie bezpiecznej komunikacji pomiędzy usługami Power Platform a zasobami prywatnymi. Omówiliśmy typowe przypadki użycia i rzeczywiste przykłady, podano wzorce integracji dla różnych scenariuszy i zaoferowaliśmy zagadnienia dotyczące konfigurowania obsługi Virtual Network. Udostępniliśmy najlepsze praktyki dotyczące zabezpieczania połączeń wychodzących z usług Power Platform, w tym:

  • Ograniczanie ruchu wychodzącego
  • Używanie prywatnych punktów końcowych i delegowania podsieci
  • Monitorowanie i inspekcja ruchu
  • Stosowanie zasad zabezpieczeń

Na koniec zbadaliśmy analizę przypadku klienta firmy Microsoft, który pomyślnie zaimplementował obsługę wirtualnej sieci dla platformy Power Platform w celu zwiększenia bezpieczeństwa i łączności przy jednoczesnym zapewnieniu zgodności z wymaganiami prawnymi.

Wsparcie dla sieci wirtualnych w Power Platform jest kluczową funkcją, która umożliwia organizacjom zwiększenie bezpieczeństwa sieci, optymalizację łączności i zapewnienie zgodności z wymaganiami prawnymi. Organizacje korzystające z obsługi Virtual Network mogą bezpiecznie łączyć usługi Power Platform ze swoimi prywatnymi źródłami danych, eliminując zagrożenia związane z ujawnianiem tych źródeł publicznemu Internetowi.